[Open Source] #35 - Inbox Zero: Kiến trúc AI Agent quản lý Email và sức mạnh tự động hóa với Playwright & Next.js 15
Trong cuộc chiến chống lại sự quá tải của hòm thư điện tử, các bộ lọc truyền thống đã dần trở nên bất lực. Inbox Zero xuất hiện không chỉ như một trình quản lý email, mà là một AI Agent thực thụ, biến việc dọn dẹp hàng nghìn thư rác thành một trải nghiệm tự động hóa hoàn toàn.
Dưới góc độ kỹ thuật, Inbox Zero là một dự án mẫu mẫu mực về việc ứng dụng Next.js 15, Vercel AI SDK và kỹ thuật Browser Automation để giải quyết các tác vụ lặp đi lặp lại của con người.
Github: https://github.com/elie222/inbox-zero
🛠️ 1. Nền tảng công nghệ: Kỷ nguyên Next.js 15 và Multi-model AI
Inbox Zero tận dụng những công nghệ "cutting-edge" nhất hiện nay để đảm bảo tốc độ và tính linh hoạt:
- Next.js 15 (App Router) & React 19: Dự án đi đầu trong việc áp dụng phiên bản Next.js mới nhất, tận dụng tối đa Server Components và Server Actions để giảm thiểu mã nguồn phía Client và tăng cường bảo mật.
- Vercel AI SDK (Lõi xử lý): Hỗ trợ đa mô hình (OpenAI, Anthropic, Gemini, Groq...). Điều này cho phép người dùng linh hoạt chọn "bộ não" phù hợp với ngân sách hoặc nhu cầu bảo mật (như dùng Ollama chạy cục bộ).
- Browser Automation (Playwright): Một tính năng "độc nhất vô nhị" là gói
apps/unsubscriber. Nó sử dụng Playwright để tự động hóa việc truy cập trang web, tìm nút "Unsubscribe" và click thay cho người dùng — một tác vụ mà API email thông thường không thể làm được. - Monorepo (Turborepo & pnpm): Quản lý đồng thời ứng dụng Web, dịch vụ Unsubscriber và các gói logic dùng chung một cách nhất quán và hiệu quả.
🏗️ 2. Trụ cột kiến trúc: Agentic Workflow và Event-driven
Hệ thống của Inbox Zero không chỉ "đọc" email; nó "hiểu" và "hành động" dựa trên ngữ cảnh:
Agentic Workflow (Quy trình hướng Agent)
AI không chỉ là một khung chat rời rạc. Inbox Zero nhúng AI vào sâu trong pipeline xử lý. AI sẽ phân tích nội dung email, đối chiếu với các "Cursor Rules" của người dùng và tự động ra quyết định: Lưu trữ, Trả lời nháp, Forward hay Chặn hoàn toàn.
Kiến trúc hướng sự kiện (Real-time via PubSub)
Thay vì liên tục quét (polling) hòm thư gây tốn tài nguyên và trễ dữ liệu, Inbox Zero sử dụng Google PubSub và Microsoft Graph Webhooks. Khi có email mới, hệ thống nhận được tín hiệu tức thì và kích hoạt quy trình xử lý AI ngay lập tức.
🔄 3. Các kỹ thuật "Pro-level" trong mã nguồn
1. Structured Output & Zod Schema
Để AI có thể thực hiện hành động (như tạo Rule hay phân loại), nó phải trả về dữ liệu có cấu trúc. Inbox Zero sử dụng Prompt Engineering kết hợp với Zod schema. AI bị ép buộc phải trả về JSON chuẩn xác, giúp code Backend có thể thực thi các function call mà không lo lỗi định dạng.
2. Tích hợp MCP (Model Context Protocol)
Dự án hỗ trợ MCP, cho phép AI kết nối với các công cụ bên ngoài như HubSpot, Notion hay GitHub. Điều này giúp AI soạn thảo email phản hồi với đầy đủ ngữ cảnh từ dữ liệu khách hàng hoặc dự án hiện có.
3. Bảo mật & Encryption
Dữ liệu nhạy cảm như Token truy cập email được mã hóa bằng AES-256 (EMAIL_ENCRYPT_SECRET). Dự án cũng hỗ trợ Self-hosting qua Docker, cho phép các doanh nghiệp tự vận hành hệ thống trên hạ tầng riêng để kiểm soát hoàn toàn dữ liệu.
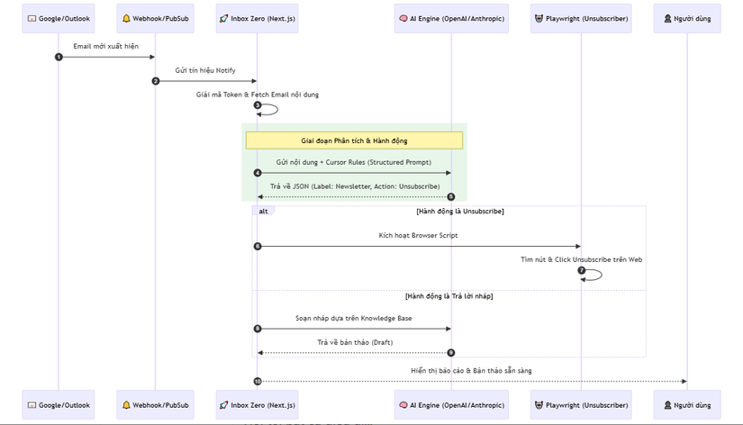
📊 4. Workflow: Luồng xử lý Email thông minh
Dưới đây là sơ đồ trình tự mô tả hành trình của một Email từ lúc "đáp cánh" đến khi được AI xử lý:

⚖️ 5. So sánh chiến lược
| Tiêu chí | Inbox Zero | Superhuman / Outlook |
|---|---|---|
| Quyền kiểm soát | Mã nguồn mở (Self-host được) | Mã nguồn đóng |
| Tự động hóa | AI Agent thực hiện hành động | Thường chỉ là bộ lọc thủ công |
| Hủy đăng ký | Tự động qua Browser (Playwright) | Dựa trên link có sẵn trong Mail |
| Ngữ cảnh | Kết nối Notion/CRM qua MCP | Giới hạn trong hệ sinh thái của hãng |
✅ Kết luận: Tại sao Inbox Zero là hình mẫu?
Inbox Zero là minh chứng cho thấy việc kết hợp Next.js 15, Playwright và AI SDK có thể tạo ra những công cụ năng suất vượt xa các phần mềm truyền thống. Dự án không chỉ giải quyết bài toán kỹ thuật về đồng bộ email mà còn tiên phong trong việc biến AI thành một "nhân viên ảo" tận tụy. Đối với các kỹ sư phần mềm, đây là kho tài liệu mẫu về cách xây dựng AI Agentic Workflow và quản lý Monorepo quy mô lớn.
Hy vọng bản phân tích chuyên sâu này mang lại cảm hứng cho bạn trên hành trình chinh phục tự động hóa. Đừng quên Upvote và Follow mình để đón xem những "kỳ quan" mã nguồn tiếp theo!
All rights reserved