MỘT SỐ THAO TÁC CƠ BẢN TRÊN MYSQL MÀ TESTER/QA NÊN BIẾT (Phần 6)
Bài đăng này đã không được cập nhật trong 4 năm
I. TỔNG HỢP CÁC HÀM HỮU ÍCH TRONG MYSQL
Hàm COUNT:
Hàm tập hợp COUNT trong MySQL được sử dụng để đếm số hàng trong một bảng dữ liệu.
Hàm MAX:
Hàm tập hợp MAX trong MySQL cho phép chúng ta lựa chọn giá trị lớn nhất trong một cột cụ thể.
Hàm MIN:
Hàm tập hợp MIN trong MySQL cho phép chúng ta lựa chọn giá trị nhỏ nhất trong một cột cụ thể.
Hàm AVG:
Hàm tập hợp AVG trong MySQL cho phép chúng ta lựa chọn giá trị trung bình trong một cột cụ thể.
Hàm SUM:
Hàm được sử dụng để tìm Tổng của một trường trong các bản ghi.
Hàm SQRT:
Được sử dụng để tính căn bậc hai của một số đã cho.
Hàm RAND:
Được sử dụng để tạo một số ngẫu nhiên bởi sử dụng lệnh trong MySQL.
Hàm CONCAT:
Được sử dụng để nối bất kỳ chuỗi nào trong bất kỳ lệnh MySQL nào.
Hàm xử lý DATE và Time trong MySQL:
Danh sách đầy đủ các hàm liên quan tới Date và Time trong MySQL.
Hàm xử lý số trong MySQL:
Danh sách đầy đủ các hàm cần thiết để thao tác với số trong MySQL.
Hàm xử lý chuỗi trong MySQL
Danh sách đầy đủ các hàm cần thiết để thao tác với chuỗi trong MySQL.
1. Hàm COUNT
Hàm COUNT trong MySQL là hàm đơn giản nhất, dùng để đếm số bản ghi.
CÚ PHÁP:
SELECT COUNT(*)
FROM table_name;
- Ví dụ 1: Đếm tổng số lượng QA trong table sau:

Cú pháp thực hiện:
SELECT COUNT(*)
FROM thuong.qa_team_leader;

- Ví dụ 2: Đếm tổng số lượng QA có giới tính là "Nữ":
Cú pháp thực hiện:
SELECT COUNT(*)
FROM thuong.qa_team_leader;

- Ví dụ 3: Đếm tổng số lượng QA có tuổi là 30, 31
Cú pháp thực hiện:
SELECT COUNT(*) AS Số_Lượng_QA_Tuổi_30_31
FROM thuong.qa_team_leader
WHERE qa_team_leader_age IN (30,31);

2. Hàm MAX
Hàm MAX trong MySQL được sử dụng để tìm bản ghi với giá trị lớn nhất trong một tập hợp bản ghi
CÚ PHÁP:
SELECT MAX(name_column)
FROM name_table;
- VÍ DỤ 1:* Truy vấn QA có tuổi lớn nhất theo bảng dữ liệu sau:

Cú pháp thực hiện:
SELECT MAX(Age)
FROM thuong.qa_member;

- VÍ DỤ 2: Truy vấn QA giới tính Nữ có tuổi lớn nhất
Cú pháp thực hiện:
SELECT MAX(Age)
FROM thuong.qa_member
WHERE gender = 'Nữ';

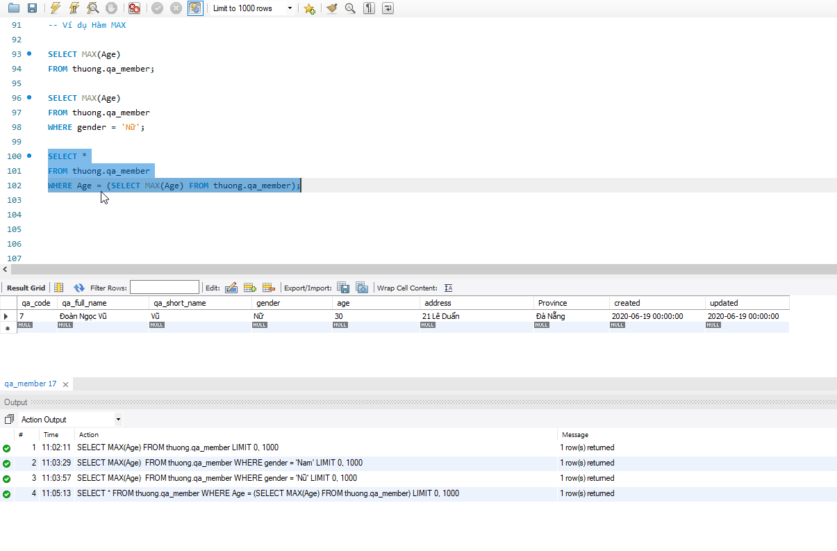
- VÍ DỤ 3: Truy xuất toàn bộ thông tin của QA có tuổi lớn nhất
Cú pháp thực hiện:
SELECT *
FROM thuong.qa_member
WHERE Age = (SELECT MAX(Age) FROM thuong.qa_member);

3. Hàm MIN
Hàm MIN trong MySQL được sử dụng để tìm bản ghi với giá trị nhỏ nhất trong một tập hợp bản ghi
CÚ PHÁP:
SELECT MIN(name_column)
FROM name_table;
- VÍ DỤ 1:* Truy vấn QA có tuổi nhỏ nhất theo bảng dữ liệu sau:

Cú pháp thực hiện:
SELECT MIN(age)
FROM thuong.qa_member;

- VÍ DỤ 2: Truy vấn QA giới tính Nam có tuổi nhỏ nhất
Cú pháp thực hiện:
SELECT MIN(Age)
FROM thuong.qa_member
WHERE gender = 'Nam';

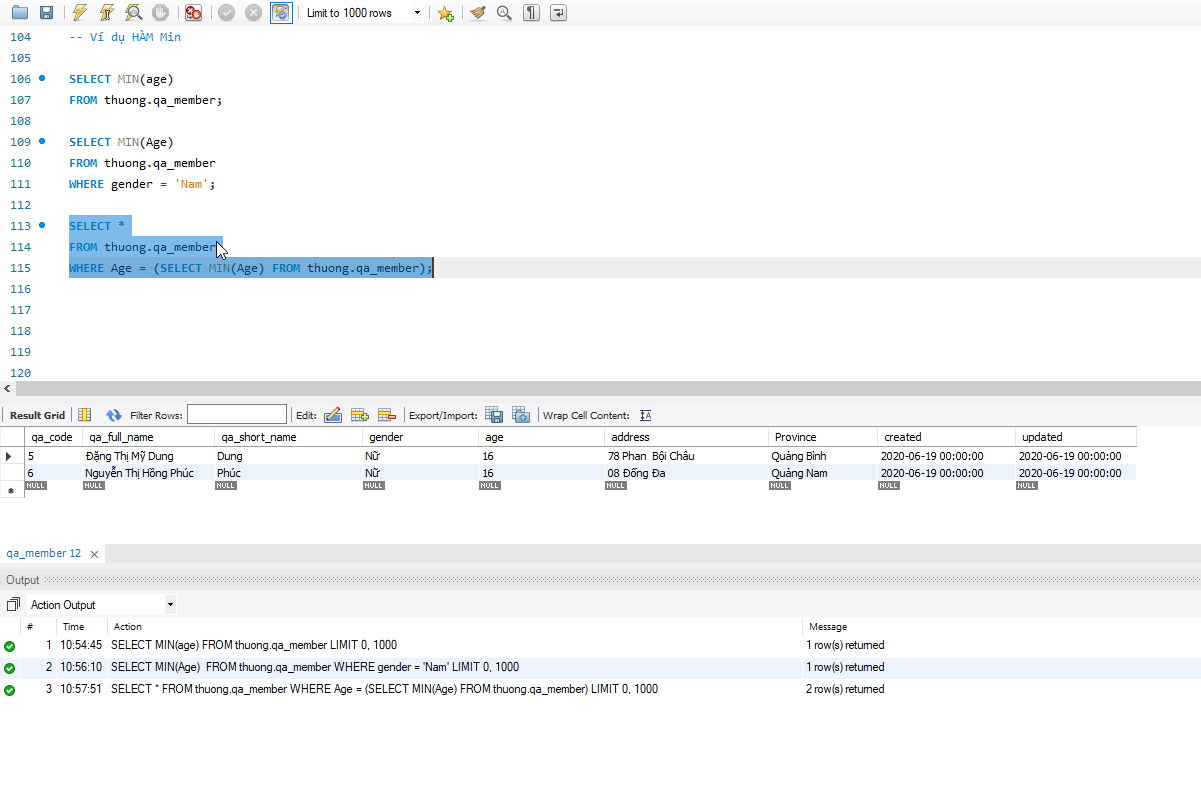
- VÍ DỤ 3: Truy xuất toàn bộ thông tin của QA có tuổi nhỏ nhất
Cú pháp thực hiện:
SELECT *
FROM thuong.qa_member
WHERE Age = (SELECT MIN(Age) FROM thuong.qa_member);

(Còn tiếp tục ở các bài tiếp theo...)
All rights reserved