Giới thiệu các command trong Selenium IDE (Phần 1)
Bài đăng này đã không được cập nhật trong 6 năm
1. Selenium IDE
Selenium IDE (Integrated Development Environment) là một add-on của trình duyệt, dùng để tạo ra các Testcase 1 cách nhanh chóng thông qua chức năng record-playback của IDE
Sau khi cài đặt, Selenium có giao diện như bên dưới:

2.Giới thiệu về Selenium Commands
Các lệnh Selenium Command gồm có tối đa 2 tham số:
- Target(Locator: vị trí của element)
- Value ( giá trị check với kết quả thực tế)
Các tham số có thể có hoặc không, phụ thuộc vào Command
2.1 Các loại Selenium commands:
-
Action
Gồm các lệnh thao tác trực tiếp với các phần tử : click, type,...
-
Accessors
Gồm các lệnh để lưu giá trị vào một biến: storeTitle, store,...
-
Assertions
Gồm các lệnh để kiểm tra diều kiện được thỏa mãn: assert, verify và WaitFor
2.2 Một số lệnh Command thông dụng
- open: Mở một ứng dụng bằng URL -> Phải nhập thông tin trường Target
- click: Click vào bất kì element nào trong ứng dụng -> Phải nhập thông tin trường Target
- type: Nhập giá trị text vào trường text trong ứng dụng -> Phải nhập thông tin trường Target, Value
- assert text/ verify text: Kiểm tra UI của element thực tế với giá trị text mong muốn
-> Phải nhập thông tin trường Target, ValueNote: Khi nào dùng assert/ verify
- assert: Khi câu lệnh đó sai thì kịch bản test sẽ dừng lại luôn mà không chạy những case sau đấy
- verify: Khi câu lệnh đó sai thì Selenium sẽ bỏ qua nó và chạy những case sau đấy
- edit content: Thay đổi UI của element -> Phải nhập thông tin trường Target, Value
- pause: Dừng việc thực thi test trong khoảng thời gian nhất định -> Phải nhập thông tin trường Target
VD: Sử dụng pause, edit content 
- wait for element visible: Chờ thực hiện thao tác tiếp trong thời gian đã định
Note: Sự khác nhau giữa pause với wait for element visible
- pause: khi đã setting thời gian (x) thì dù thao tác tiếp đã được tìm thấy thì vãn tiếp tực chờ hết (x) thời gian mới chuyển sang bước tiếp theo
- wait for element visible: mặc dù đã setting thời gian (x), nhưng khi thao tác tiếp đã được tìm thấy thì sẽ chuyển qua bước tiếp theo dù thời gian (x)vẫn còn
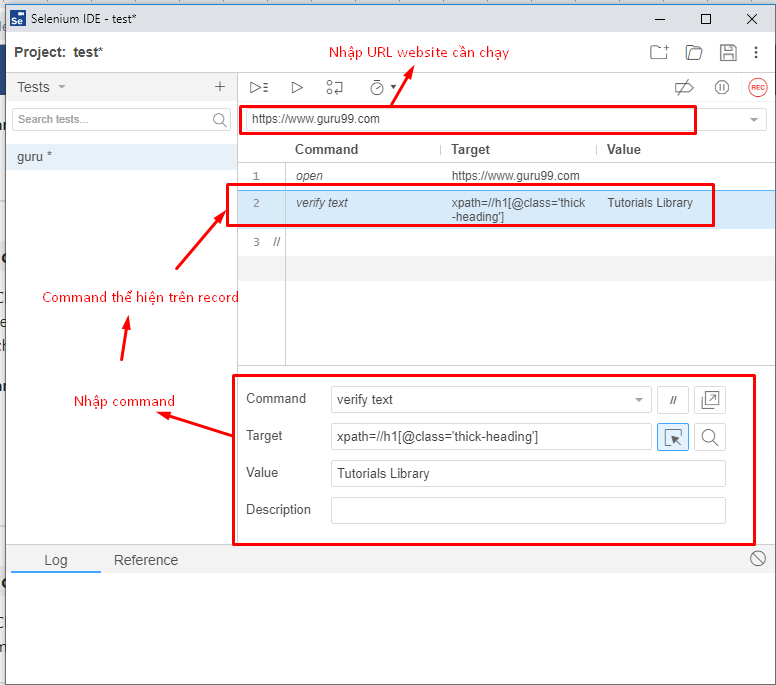
2.3. Demo
-
Viết kịch bản test tìm kiếm trên https://www.guru99.com/ trên SElenium IDE
-
Step:
- Mở website https://www.guru99.com/
- Check website được mở đã chính xác chưa
- Click trường tìm kiếm
- Nhập thông tin càn tìm kiếm: VD IDE
- Click icon

Sau khi viết xong kịch bản test click vào icon Run curent test ( hoặc ấn Ctrl R) để chạy.

Selenium sẽ chạy và báo kết quả cho từng step

Tài liệu tham khảo
https://www.seleniumhq.org/selenium-ide/docs/en/api/commands/#click https://www.academia.edu/24386662/Day_la_tập_hợp_cac_lệnh_thường_gặp_trong_Selenium_ide
All rights reserved