[Open Source] #77 - bknd: Hạ tầng Backend "nhúng" siêu nhẹ với Hono, Kysely và kiến trúc Adapter toàn năng
Trong kỷ nguyên của các ứng dụng phi tập trung và Serverless, việc dựng một backend truyền thống thường tốn quá nhiều thời gian cho các tác vụ lặp đi lặp lại như Auth, CRUD, Migration và Media Management. bknd xuất hiện như một cuộc cách mạng: một Headless Backend Framework siêu nhẹ, cho phép bạn "nhúng" toàn bộ hạ tầng backend vào ứng dụng của mình chỉ với vài dòng code, chạy mượt mà từ Node.js đến Cloudflare Workers.
Dưới góc độ kỹ thuật, bknd là một Case Study mẫu mực về việc ứng dụng Hono và Kysely để xây dựng một hệ thống backend trung lập với môi trường chạy (Runtime-agnostic) và sẵn sàng cho kỷ nguyên AI.
Github: https://github.com/bknd-run/bknd
🛠️ 1. Nền tảng công nghệ: Chiếm lĩnh mọi Runtime
bknd không giới hạn bạn trong một môi trường cụ thể. Dự án được xây dựng để tuân thủ các tiêu chuẩn Web (Web Standards):
- Lõi API (Hono): Sử dụng Hono làm khung xương API vì tốc độ cực nhanh và khả năng tương thích tuyệt vời với các môi trường WinterCG (Bun, Deno, Cloudflare Workers, Node.js).
- Database Tooling (Kysely): Thay vì dùng các ORM nặng nề, bknd dùng Kysely – một Query Builder hoàn toàn Type-safe, giúp xử lý đa cơ sở dữ liệu (Postgres, SQLite, LibSQL) một cách linh hoạt.
- Universal Components: Dashboard quản trị được xây dựng bằng React + Mantine UI, tích hợp React Flow để thiết kế các quy trình tự động hóa (Workflows) bằng kéo thả.
- AI Integration: Tích hợp sẵn MCP (Model Context Protocol), biến backend thành một "công cụ" mà các AI Agent (như Claude) có thể trực tiếp đọc và ghi dữ liệu.
🏗️ 2. Trụ cột kiến trúc: Nhúng và Chuyển đổi (Embedded & Adapter)
Kiến trúc của bknd giải quyết bài toán "Backend-as-a-Service" nhưng theo hướng linh hoạt tuyệt đối:
- Headless & Embedded: bknd có thể chạy như một server độc lập hoặc được nhúng trực tiếp vào trong Next.js Route Handlers hay Astro. Bạn không cần setup một server riêng biệt, backend giờ đây là một phần của codebase frontend.
- Hệ thống Adapter: bknd trừu tượng hóa hạ tầng qua các Adapter.
- Runtime Adapter: Chuyển đổi request từ môi trường cụ thể (ví dụ AWS Lambda) sang chuẩn của bknd.
- Storage Adapter: Cho phép chuyển đổi giữa S3, Cloudinary hoặc Local Disk mà không thay đổi code nghiệp vụ.
- Dynamic Schema Sync: bknd hỗ trợ cơ chế đồng bộ Schema theo thời gian thực. Khi bạn thêm một trường dữ liệu trên UI quản trị, hệ thống tự động tính toán "diff" và thực hiện lệnh
ALTER TABLExuống database ngay lập tức.
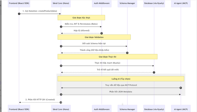
🔄 3. Workflow: Từ Định nghĩa đến Thực thi (Sequence Diagram)
Sơ đồ dưới đây mô tả cách bknd xử lý một yêu cầu tạo dữ liệu từ Frontend SDK:

⚡ 4. Các kỹ thuật "Pro-level" trong mã nguồn
- Polymorphic Relations (Quan hệ đa hình): bknd hỗ trợ kỹ thuật thiết lập quan hệ linh hoạt, nơi một thực thể (như
Attachment) có thể thuộc về nhiều bảng khác nhau (Posts,Users,Tasks) mà không cần thiết kế hàng chục bảng trung gian. - Edge-Optimized Bundle: Toàn bộ framework được tối ưu để có kích thước siêu nhỏ (~300kB gzipped), giúp giải quyết triệt để vấn đề "Cold start" (khởi động lạnh) – rào cản lớn nhất của các ứng dụng chạy trên Edge Function.
- No-code Workflow Engine: Tích hợp
bknd/flows, cho phép lập trình viên hoặc người dùng không chuyên thiết kế logic nghiệp vụ (ví dụ: Gửi email khi có đơn hàng mới) thông qua giao diện đồ họa React Flow. - Type-safe Client Generation: SDK của bknd tự động cung cấp kiểu dữ liệu cho Frontend dựa trên định nghĩa Schema. Bạn sẽ có Auto-complete ngay trong VS Code cho mọi bảng dữ liệu mà không cần viết lại Interface.
⚖️ 5. So sánh chiến lược
| Tiêu chí | bknd Framework | PocketBase / Supabase | Custom Express/NestJS |
|---|---|---|---|
| Cách triển khai | Nhúng (Embedded) hoặc Độc lập | Độc lập (Standalone) | Độc lập |
| Hỗ trợ Edge | Cực tốt (Hono-based) | Không (Go-binary) | Khó cấu hình |
| Tương tác AI | Có sẵn MCP Server | Chưa hỗ trợ chính thức | Phải tự code |
| Độ linh hoạt | Rất cao (Adapter-based) | Bị giới hạn bởi Provider | Tuyệt đối |
✅ Kết luận: Tại sao bknd là lựa chọn cho dự án tiếp theo?
bknd không chỉ là một công cụ; nó là một bài học về khả năng tương thích (Interoperability). Dự án chứng minh rằng ranh giới giữa Frontend và Backend đang dần xóa nhòa, nơi backend có thể trở thành một thư viện (library) mạnh mẽ thay vì một rào cản về hạ tầng.
Đối với các kỹ sư backend, nghiên cứu bknd sẽ giúp bạn hiểu sâu về:
- Cách xây dựng hệ thống Runtime-agnostic cho môi trường hiện đại.
- Kỹ thuật tối ưu hóa Migration động không cần file migration thủ công.
- Tư duy thiết kế hệ thống sẵn sàng cho AI-Native Applications.
Hy vọng bản phân tích này mang lại cho bạn những góc nhìn mới về xu hướng "Headless Backend". Đừng quên Upvote và Follow mình để theo dõi các "kỳ quan" mã nguồn tiếp theo nhé!
All rights reserved