[Open Source] #64 - Cal-ID: Hạ tầng đặt lịch (Scheduling Infrastructure) quy mô lớn với Next.js, tRPC và kiến trúc Monorepo
Việc xây dựng một hệ thống đặt lịch (Scheduling) dường như đơn giản nhưng thực tế lại là một bài toán hóc búa về sự đồng bộ: đồng bộ múi giờ, đồng bộ giữa các nền tảng lịch khác nhau (Google, Outlook, Apple) và giải quyết các xung đột thời gian thực. Cal.com (với bản fork Cal-ID) đã xuất hiện để giải quyết bài toán này bằng một hạ tầng đặt lịch mã nguồn mở, cho phép bạn toàn quyền kiểm soát dữ liệu và quy trình của mình.
Dưới góc độ kỹ thuật, Cal-ID là một minh chứng mẫu mực cho việc sử dụng Next.js và tRPC để xây dựng một nền tảng SaaS phức tạp, có khả năng mở rộng cực cao thông qua kiến trúc Monorepo.
Github: https://github.com/onehashai/cal-id
🛠️ 1. Nền tảng công nghệ: Type-Safe từ đầu đến cuối
Cal-ID kế thừa sự chặt chẽ của Cal.com, tận dụng tối đa sức mạnh của hệ sinh thái TypeScript hiện đại:
- Next.js (App & Pages Router): Đóng vai trò là trung tâm điều phối cho cả giao diện người dùng và API Endpoints. Việc kết hợp cả hai router cho thấy quá trình chuyển dịch mượt mà sang các công nghệ Web mới nhất.
- tRPC & Prisma: Sự kết hợp hoàn hảo để đảm bảo tính an toàn về kiểu dữ liệu (Type-safety). Mọi thay đổi ở Database Schema (Prisma) đều được phản ánh ngay lập tức lên API layer (tRPC) và lan tới Frontend, giúp giảm thiểu 90% lỗi runtime liên quan đến dữ liệu.
- Monorepo (Turbo): Quản lý hàng chục package nội bộ (UI, Core logic, API, Integrations) trong một kho mã nguồn duy nhất. Điều này giúp đội ngũ phát triển dễ dàng tái sử dụng code giữa các ứng dụng Web, Mobile và bộ nhúng (Embed).
- Daily.co Integration: Tích hợp sâu thư viện video call để tự động khởi tạo phòng họp ngay khi lịch hẹn được xác nhận.
🏗️ 2. Trụ cột kiến trúc: API-First và Module hóa
Kiến trúc của Cal-ID không chỉ dành cho việc đặt lịch thông thường, nó được thiết kế như một Hạ tầng (Infrastructure):
- Headless Scheduling: Bạn có thể sử dụng Cal-ID như một bộ máy xử lý logic (Engine) mà không cần dùng đến giao diện mặc định. Thông qua API và Webhooks, bạn có thể tự xây dựng UI riêng trên nền tảng logic cực kỳ phức tạp của Cal.
- App Store Architecture: Thay vì viết code cứng (hard-code) các tích hợp, Cal-ID xây dựng một hệ thống plugin (
packages/app-store). Mỗi ứng dụng bên thứ ba (Zoom, Stripe, HubSpot) là một module độc lập, có thể bật/tắt dễ dàng. - Enterprise Core: Các tính năng nâng cao như SSO (đăng nhập một lần), Team Impersonation, và phân quyền đa tầng được tách biệt trong module
/ee, cho thấy tư duy thiết kế sẵn sàng cho môi trường doanh nghiệp lớn.
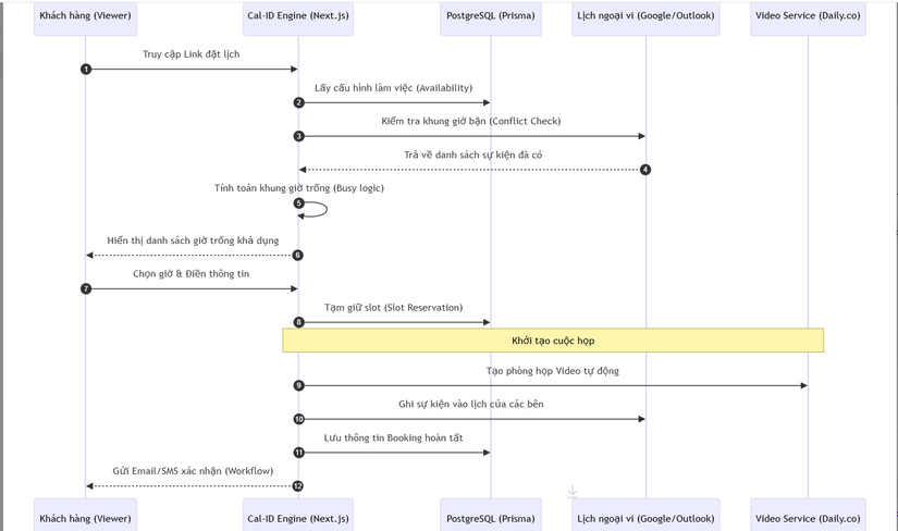
🔄 3. Workflow: Quy trình đặt lịch thông minh (Sequence Diagram)
Sơ đồ dưới đây mô tả hành trình từ lúc khách hàng chọn giờ đến khi cuộc họp được thiết lập trên nhiều nền tảng:

⚡ 4. Các kỹ thuật "Pro-level" trong mã nguồn
- Complexity Management (Availability): Thuật toán tính toán thời gian trống của Cal-ID cực kỳ phức tạp. Nó không chỉ kiểm tra lịch của một người mà còn có thể kiểm tra lịch của cả một Team (Collective/Round Robin) và xử lý việc chồng lấn múi giờ (Timezone offsets) một cách hoàn hảo.
- Embeddable Snippets: Cal-ID cung cấp các gói thư viện nhỏ gọn cho phép bên thứ ba nhúng bộ đặt lịch vào website của họ thông qua iframe hoặc React Component với khả năng tùy biến CSS (Tailwind) sâu sắc.
- Workflow Automation: Hệ thống cho phép người dùng thiết lập các chuỗi hành động tự động (Triggers) dựa trên trạng thái của lịch hẹn (ví dụ: gửi tin nhắn WhatsApp nhắc nhở trước 1 tiếng, hoặc gửi form khảo sát sau cuộc họp).
- Race Condition Prevention: Sử dụng cơ chế khóa dữ liệu (Database locking) của PostgreSQL để đảm bảo hai người không bao giờ có thể đặt cùng một slot thời gian chỉ trong một phần nghìn giây.
⚖️ 5. So sánh chiến lược
| Tiêu chí | Cal-ID (Cal.com) | Calendly (SaaS) | Custom Build |
|---|---|---|---|
| Quyền sở hữu dữ liệu | Tuyệt đối (Self-host) | Bị giới hạn (Cloud) | Tuyệt đối |
| Khả năng tùy biến | Rất cao (Open source) | Thấp (Thanh toán để đổi màu) | Tối đa |
| Tích hợp API | Có sẵn hạ tầng API | Khá tốt | Phải xây dựng từ đầu |
| Tính sẵn sàng | Tích hợp sẵn hàng trăm Apps | Có sẵn | Rất tốn kém |
✅ Kết luận: Tại sao Cal-ID là tương lai của Scheduling?
Cal-ID không chỉ là một công cụ; nó là một bài học về chuẩn hóa quy trình đặt lịch. Dự án chứng minh rằng ngay cả những bài toán "cũ" như đặt lịch vẫn có thể được nâng tầm bằng cách tiếp cận Infrastructure-as-a-Service.
Đối với các kỹ sư backend và frontend, nghiên cứu Cal-ID sẽ giúp bạn hiểu sâu về:
- Cách vận hành một Full-stack Monorepo quy mô lớn.
- Kỹ thuật xử lý Time-based logic phức tạp trên môi trường toàn cầu.
- Tư duy xây dựng Plug-and-play architecture cho các hệ thống SaaS.
Hy vọng bản phân tích này mang lại cho bạn những cái nhìn giá trị về kiến trúc hệ thống đặt lịch hiện đại. Đừng quên Upvote và Follow để theo dõi những bài phân tích "khủng" tiếp theo nhé!
All rights reserved