[Open Source] #63 - Zero (Mail-0): Hệ điều hành email thông minh với kiến trúc Edge Computing và Durable Objects
Email là công cụ giao tiếp quan trọng nhất nhưng lại là thứ ít thay đổi nhất trong hai thập kỷ qua. Chúng ta vẫn đang vật lộn với hàng tá email rác, việc tìm kiếm thông tin cũ khó khăn và phong cách viết lách khô khan. Zero (Mail-0) xuất hiện không chỉ để thay thế Gmail, mà để tái định nghĩa cách chúng ta tương tác với hộp thư thông qua sức mạnh của AI và kiến trúc Edge Computing tiên tiến nhất hiện nay.
Dưới góc độ kỹ thuật, Zero là một Case Study mẫu mực về việc ứng dụng hệ sinh thái Cloudflare (Workers, Durable Objects) kết hợp với Vercel AI SDK để tạo ra một ứng dụng trạng thái (stateful) ngay tại biên mạng.
Github: https://github.com/get-zero/zero
🛠️ 1. Nền tảng công nghệ: Chiếm lĩnh "Edge"
Zero không chọn con đường xây dựng backend truyền thống. Dự án tận dụng tối đa hạ tầng Serverless để đạt được tốc độ phản hồi cực hạn:
- Runtime (Cloudflare Workers & Hono): Backend chạy hoàn toàn trên Edge, giúp xử lý các yêu cầu của người dùng ngay tại trung tâm dữ liệu gần họ nhất.
- Stateful Edge (Durable Objects): Đây là "vũ khí" giúp Zero khác biệt. Mỗi người dùng có một Durable Object riêng – một máy chủ nhỏ lưu trữ trạng thái và logic đồng bộ email thời gian thực, đảm bảo tính nhất quán dữ liệu mà không cần một DB trung tâm khổng lồ luôn thường trực.
- Frontend (React 19 & Next.js): Sử dụng những tính năng mới nhất của React để tối ưu hóa render. Quản lý state bằng Jotai (Atomic State) giúp UI mượt mà như một ứng dụng native.
- AI Stack: Tích hợp Vercel AI SDK hỗ trợ đa mô hình (OpenAI, Anthropic, Gemini) và Vectorize cho tính năng tìm kiếm ngữ nghĩa (RAG).
🏗️ 2. Trụ cột kiến trúc: Sharding & Edge-First
Kiến trúc của Zero giải quyết bài toán khó nhất của Mail Client: Đồng bộ hóa hàng triệu bản ghi mà vẫn giữ được tốc độ.
- DO Sharding Logic: Thay vì dồn toàn bộ dữ liệu vào một database duy nhất (gây nghẽn cổ chai), Zero phân mảnh dữ liệu người dùng qua các Durable Objects. Mỗi DO giống như một "hộp cát" chứa SQLite và logic xử lý riêng, giúp hệ thống scale ngang vô hạn.
- Type-Safe tuyệt đối: Nhờ tRPC, sự liên kết giữa Client và Server được bảo vệ chặt chẽ về kiểu dữ liệu (TypeScript), giảm thiểu tối đa lỗi runtime trong các tác vụ phức tạp như soạn thảo MIME email.
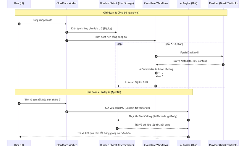
🔄 3. Workflow: Quy trình đồng bộ và xử lý AI Agent (Sequence Diagram)
Sơ đồ dưới đây mô tả cách Zero đồng bộ email và cách AI Agent can thiệp để hỗ trợ người dùng:

⚡ 4. Các kỹ thuật "Pro-level" trong mã nguồn
- Optimistic Updates Manager: Zero sử dụng kỹ thuật cập nhật lạc quan cực kỳ triệt để. Khi bạn nhấn "Archive" hoặc "Delete", UI sẽ thực hiện hành động đó ngay lập tức trong 0ms. Các lỗi mạng sẽ được xử lý ngầm và rollback nếu cần, tạo cảm giác nhanh như ứng dụng Desktop (Linear-like speed).
- Writing Style Mirroring: Sử dụng thuật toán Welford Variance để phân tích thói quen viết lách của chính bạn (cách dùng từ, độ dài câu, icon). Khi AI soạn thảo bản nháp, nó sẽ "nhái" lại đúng phong cách của bạn thay vì viết như một con bot vô hồn.
- Semantic Search (RAG): Thay vì tìm kiếm theo từ khóa (keyword) vốn rất hạn chế, Zero chuyển đổi toàn bộ email thành các vector embedding. Bạn có thể hỏi những câu như "Ai đã gửi cho tôi tài liệu về dự án Edge tháng trước?" và hệ thống sẽ tìm thấy đúng kết quả dựa trên ý nghĩa.
- Edge Verification: Tích hợp bộ máy kiểm tra SPF, DKIM, DMARC ngay tại Edge để xác thực danh tính người gửi, giúp bảo vệ người dùng khỏi các cuộc tấn công lừa đảo (phishing) tinh vi.
⚖️ 5. So sánh chiến lược
| Tiêu chí | Zero (Mail-0) | Gmail / Outlook | Superhuman (SaaS) |
|---|---|---|---|
| Quyền riêng tư | Tuyệt đối (Self-host/Edge) | Bị thu thập dữ liệu | Phụ thuộc bên thứ 3 |
| Tốc độ | Cực nhanh (Edge-native) | Trung bình | Rất nhanh |
| AI tích hợp | Agentic (Tự làm việc) | Cơ bản | AI soạn thảo |
| Khả năng mở rộng | Rất cao (Plugin/Open Source) | Đóng kín | Hạn chế |
✅ Kết luận: Tại sao Zero là hình mẫu lý tưởng?
Zero không chỉ là một trình duyệt mail; nó là một bài học về việc xây dựng Modern Web App trên hạ tầng Serverless. Dự án chứng minh rằng chúng ta không còn cần đến những cụm server truyền thống nặng nề để xây dựng những ứng dụng stateful phức tạp.
Đối với các kỹ sư backend và AI, nghiên cứu Zero sẽ giúp bạn hiểu sâu về:
- Cách vận hành Durable Objects để quản lý trạng thái tại Edge.
- Kỹ thuật xây dựng AI Agent có khả năng thực thi công việc (Actionable AI).
- Tư duy thiết kế Monorepo quy mô lớn với Turbo và pnpm.
Hy vọng bản phân tích này mang lại cho bạn những góc nhìn mới về tương lai của các ứng dụng SaaS. Đừng quên Upvote và Follow để theo dõi những "kỳ quan" mã nguồn tiếp theo nhé!
All rights reserved