[Open Source] #60 - WhoDB: Trình quản lý dữ liệu thế hệ mới với kiến trúc Plugin-driven, GraphQL và AI-Assistant
Việc quản trị các cơ sở dữ liệu khác nhau (SQL, NoSQL, Key-Value) thường đòi hỏi chúng ta phải cài đặt hàng tá công cụ nặng nề như DBeaver, pgAdmin hay MongoDB Compass. WhoDB xuất hiện như một làn gió mới – một công cụ quản trị dữ liệu "tất cả trong một" (All-in-one), siêu nhẹ, hiện đại và tích hợp sẵn sức mạnh của AI để hỗ trợ truy vấn.
Dưới góc độ kỹ thuật, WhoDB là một minh chứng xuất sắc cho việc ứng dụng Golang để xây dựng hệ thống plugin linh hoạt và GraphQL để tối ưu hóa trải nghiệm tương tác dữ liệu.
Github: https://github.com/clidey/whodb
🛠️ 1. Nền tảng công nghệ: Hiệu suất cao và Đa nền tảng
WhoDB được thiết kế để chạy ở bất cứ đâu, từ dòng lệnh (CLI), trình duyệt cho đến ứng dụng Desktop:
- Backend (Golang 1.25+): Sử dụng Go để đảm bảo tốc độ xử lý nhanh và file thực thi cực gọn (< 50MB). Toàn bộ API được xây dựng bằng GraphQL (gqlgen), giúp tối ưu dữ liệu truyền tải giữa Client-Server.
- Frontend (React & TypeScript): Giao diện mượt mà được xây dựng trên Vite và Tailwind CSS. Tận dụng Xyflow (React Flow) để vẽ sơ đồ Topology (quan hệ giữa các bảng) một cách trực quan.
- Terminal UI (Bubble Tea): Cung cấp trải nghiệm quản trị DB ngay trên dòng lệnh với giao diện tương tác (TUI) cực đẹp.
- Desktop Engine (Wails): Thay vì dùng Electron nặng nề, WhoDB dùng Wails để đóng gói ứng dụng desktop, giúp tiết kiệm tới 90% tài nguyên hệ thống.
- AI Engine: Tích hợp Ollama, OpenAI, Anthropic để biến ngôn ngữ tự nhiên thành câu lệnh SQL phức tạp.
🏗️ 2. Trụ cột kiến trúc: Plugin-driven & Modular
Điểm mạnh nhất của WhoDB nằm ở tư duy thiết kế mô-đun hóa:
- Database Plugin System: WhoDB định nghĩa một interface chung cho mọi loại database. Từ Postgres, MySQL cho đến Redis hay MongoDB đều được triển khai dưới dạng một plugin riêng biệt. Điều này giúp WhoDB dễ dàng mở rộng hỗ trợ các loại DB mới mà không cần can thiệp vào mã nguồn lõi.
- CE/EE Dual Strategy: Sử dụng Go Build Tags để quản lý sự khác biệt giữa bản Community và Enterprise một cách chuyên nghiệp.
- Table Virtualization: Để hiển thị hàng triệu bản ghi mà không làm treo trình duyệt, WhoDB áp dụng kỹ thuật ảo hóa (virtualization), chỉ render những dòng dữ liệu nằm trong khung nhìn của người dùng.
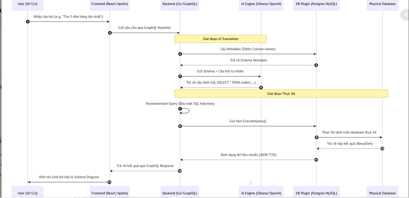
🔄 3. Workflow: Quy trình tương tác dữ liệu thông minh (Sequence Diagram)
Sơ đồ dưới đây mô tả cách WhoDB xử lý một yêu cầu truy vấn bằng ngôn ngữ tự nhiên từ người dùng:
⚡ 4. Các kỹ thuật "Pro-level" trong mã nguồn
- Model Context Protocol (MCP): WhoDB tích hợp giao thức MCP mới nhất, cho phép các IDE AI (như Claude Code hay Cursor) có thể truy cập trực tiếp vào DB thông qua WhoDB để thực hiện các tác vụ coding liên quan đến dữ liệu.
- Zero-Dependency Runtime: File thực thi của WhoDB được đóng gói "All-in-one", bao gồm cả Frontend tĩnh nhúng vào nhị phân Go, giúp việc cài đặt chỉ đơn giản là tải về và chạy.
- Schema Topology Auto-layout: Hệ thống tự động phân tích Foreign Keys và áp dụng các thuật toán bố cục đồ thị để tự động sắp xếp vị trí các bảng trên sơ đồ, giúp người dùng nắm bắt cấu trúc DB khổng lồ chỉ trong vài giây.
- Mock Data Engine: Tích hợp sẵn bộ sinh dữ liệu mẫu (Fake data) đa dạng (Tên, Email, Địa chỉ...), cực kỳ hữu ích cho việc seeding dữ liệu test cho lập trình viên.
⚖️ 5. So sánh chiến lược
| Tiêu chí | WhoDB | DBeaver / pgAdmin | Metabase |
|---|---|---|---|
| Trọng lượng | Siêu nhẹ (~50MB) | Nặng (>200MB) | Trung bình (Java) |
| Đa loại DB | SQL, NoSQL, Key-Value | Chủ yếu SQL | Dashboard/Analytics |
| Hỗ trợ AI | Native tích hợp | Plugin bên thứ 3 | Tích hợp sâu |
| Giao diện | Web, TUI, Desktop | Desktop GUI | Web UI |
✅ Kết luận: Tại sao WhoDB là công cụ phải có?
WhoDB không chỉ là một trình quản lý DB; nó là một bài học về Product Engineering hiện đại. Nó chứng minh rằng một công cụ quản trị kỹ thuật vẫn có thể mang lại trải nghiệm người dùng tuyệt vời (UX), tốc độ cực nhanh và khả năng mở rộng không giới hạn nhờ kiến trúc plugin thông minh.
Đối với các kỹ sư backend và chuyên gia dữ liệu, WhoDB cung cấp:
- Cách xây dựng Universal Database Interface bằng Go.
- Kỹ thuật tích hợp LLM vào quy trình vận hành dữ liệu.
- Tư duy thiết kế API-first với GraphQL cho các ứng dụng hệ thống.
Hy vọng bản phân tích này giúp bạn có cái nhìn mới về các công cụ quản trị dữ liệu hiện đại. Đừng quên Upvote và Follow để khám phá các "kỳ quan" mã nguồn tiếp theo nhé!
All rights reserved
