[Open Source] #59 - La Suite Docs: Kiến trúc soạn thảo cộng tác thời gian thực với Django, Yjs và thuật toán CRDT
Việc xây dựng một hệ thống soạn thảo văn bản cộng tác thời gian thực (Real-time Collaborative Editor) như Google Docs hay Notion là một trong những thử thách kỹ thuật khó nhất. Nó đòi hỏi sự kết hợp phức tạp giữa việc quản lý trạng thái đồng bộ, xử lý xung đột dữ liệu và hệ thống phân quyền đa tầng. La Suite Docs (từ chính phủ Pháp) là một dự án mã nguồn mở mẫu mực, minh chứng cho việc kết hợp sức mạnh của Django và công nghệ CRDT để tạo ra một nền tảng quản trị tri thức cấp doanh nghiệp.
Dưới góc độ kỹ thuật, La Suite Docs là một bài học về kiến trúc tách biệt (Decoupled Architecture), nơi logic nghiệp vụ và luồng cộng tác được vận hành song song nhưng độc lập.
Github: https://github.com/laurentS/lasuite-docs
🛠️ 1. Nền tảng công nghệ: Hybrid Stack cho hiệu suất tối ưu
Dự án không đi theo lối mòn đơn ngôn ngữ mà tận dụng thế mạnh của từng công nghệ để giải quyết các bài toán chuyên biệt:
- Backend & Auth (Django): Chịu trách nhiệm quản lý Metadata, hệ thống phân quyền (RBAC), và các tác vụ nghiệp vụ nặng thông qua Celery & Redis.
- Real-time Engine (Yjs & Hocuspocus): Sử dụng Node.js làm coordinator cho các kết nối WebSocket. Yjs là thư viện CRDT (Conflict-free Replicated Data Types) giúp đồng bộ văn bản giữa hàng nghìn người dùng mà không bao giờ xảy ra xung đột dữ liệu.
- Frontend (Next.js & BlockNote): Trình soạn thảo dạng khối (Block-based) hiện đại, tương tự Notion, được xây dựng trên nền tảng Prosemirror.
- Government-grade Security: Tích hợp OIDC (OpenID Connect) và cơ chế Nginx auth_request để kiểm soát quyền truy cập file đính kèm từ S3 (MinIO) một cách tuyệt đối.
🏗️ 2. Trụ cột kiến trúc: Phân tách Metadata và Content
Kiến trúc của La Suite Docs giải quyết bài toán mở rộng (scalability) bằng cách tách biệt hai luồng dữ liệu chính:
- Metadata Layer (Django): Quản lý "Vỏ" tài liệu (Tiêu đề, ai có quyền sửa, nằm trong thư mục nào). Sử dụng kỹ thuật Materialized Path (thông qua
django-treebeard) giúp truy vấn cây thư mục khổng lồ và tính toán quyền thừa kế cực nhanh. - Content Layer (Y-provider): Quản lý "Ruột" tài liệu. Toàn bộ nội dung chi tiết được lưu dưới dạng binary update của Yjs. Điều này giúp Django backend "nhẹ gánh", không cần xử lý hàng triệu gói tin WebSocket nhỏ lẻ.
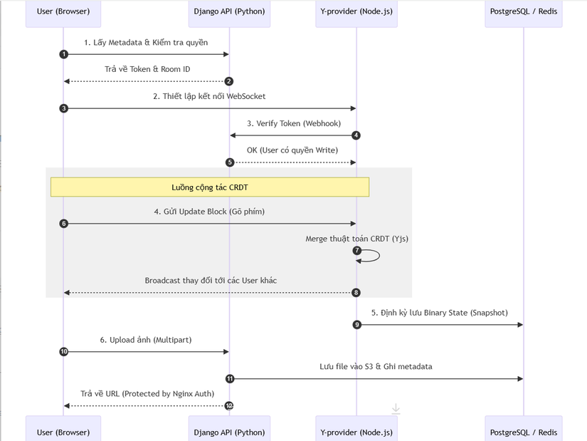
🔄 3. Workflow: Luồng cộng tác và đồng bộ (Sequence Diagram)
Sơ đồ dưới đây mô tả cách hai hệ thống Django và Y-provider phối hợp khi người dùng soạn thảo:

⚡ 4. Các kỹ thuật "Pro-level" trong dự án
- Conflict-free Replicated Data Types (CRDT): Đây là "chén thánh" của ứng dụng cộng tác. Thay vì dùng cơ chế Lock (chặn người khác khi mình đang sửa), CRDT gán ID duy nhất cho từng ký tự. Thuật toán tự động merge các thay đổi từ nhiều nguồn dựa trên dấu mốc thời gian và logic toán học, đảm bảo mọi người dùng cuối cùng đều thấy nội dung giống hệt nhau.
- Permission Inheritance (Thừa kế quyền): Quyền truy cập không chỉ nằm ở tài liệu đó mà còn thừa kế từ thư mục cha. Dự án sử dụng cấu trúc cây Materialized Path để kiểm tra quyền của toàn bộ tổ tiên (ancestors) chỉ trong một câu query SQL duy nhất.
- Offline-first Capability: Nhờ Yjs tích hợp với IndexedDB, người dùng có thể tiếp tục soạn thảo khi mất mạng. Ngay khi có kết nối lại, các thay đổi (deltas) sẽ được tự động đẩy lên server và merge vào tài liệu gốc mà không gây ghi đè dữ liệu của người khác.
- AI-native Editor: Tích hợp trực tiếp LLM (OpenAI/Llama) vào editor để tóm tắt văn bản, dịch thuật hoặc mở rộng nội dung ngay tại vị trí con trỏ chuột.
⚖️ 5. So sánh chiến lược
| Tiêu chí | La Suite Docs | Etherpad | Notion / Google Docs |
|---|---|---|---|
| Công nghệ đồng bộ | CRDT (Yjs) | Operational Transformation | Closed-source OT/CRDT |
| Backend chính | Django (Python) | Node.js | Microservices phức tạp |
| Quyền kiểm soát | Toàn quyền (Self-hosted) | Toàn quyền | Bị giới hạn (SaaS) |
| Bảo mật | Government-grade (OIDC) | Cơ bản | Do nhà cung cấp quản lý |
✅ Kết luận: Tại sao La Suite Docs là hình mẫu lý tưởng?
La Suite Docs không chỉ là một trình soạn thảo; nó là một bài học về Enterprise System Design. Dự án chứng minh rằng có thể xây dựng một hệ thống có trải nghiệm mượt mà như SaaS hiện đại nhưng vẫn đảm bảo tính bảo mật và quyền sở hữu dữ liệu tuyệt đối của khối Chính phủ/Doanh nghiệp.
Đối với các kỹ sư backend, nghiên cứu dự án này sẽ giúp bạn hiểu sâu về:
- Cách Bridge giữa thế giới Python (Nghiệp vụ) và Node.js (Real-time).
- Ứng dụng thuật toán CRDT trong thực tế.
- Thiết kế hệ thống File/Document Hierarchy hiệu quả với PostgreSQL.
Hy vọng bản phân tích này mang lại cho bạn cái nhìn sâu sắc về kiến trúc các ứng dụng cộng tác hiện đại. Đừng quên Upvote và Follow để theo dõi những "kỳ quan" mã nguồn tiếp theo nhé!
All rights reserved