[Open Source] #49 - HTTPie: Nghệ thuật xây dựng CLI hiện đại và trải nghiệm HTTP "Human-centric" với Python
Trong thế giới của các kỹ sư backend, curl là một tượng đài. Tuy nhiên, việc ghi nhớ hàng chục cờ (flags) phức tạp của nó thường là một cực hình. HTTPie xuất hiện không chỉ như một công cụ thay thế, mà là một chuẩn mực mới cho việc xây dựng ứng dụng dòng lệnh (CLI) hiện đại: Trực quan, đầy màu sắc và hướng đến con người (Human-centric).
Dưới góc độ kỹ thuật, HTTPie là một Case Study mẫu mực về việc tận dụng hệ sinh thái Python để xử lý các giao thức mạng phức tạp trong khi vẫn duy trì một cấu trúc mã nguồn mô-đun và dễ mở rộng.
Github: https://github.com/httpie/cli
🛠️ 1. Nền tảng công nghệ: Sức mạnh từ cộng hưởng Python
HTTPie không tự "phát minh lại bánh xe", thay vào đó, dự án đứng trên vai những thư viện Python mạnh mẽ nhất để tối ưu hóa trải nghiệm Terminal:
- requests & urllib3: Đây là "xương sống" cho toàn bộ các hoạt động mạng. HTTPie đóng gói logic của
requestsđể xử lý session, cookie và xác thực một cách mượt mà. - pygments: Công cụ cốt lõi giúp HTTPie vượt trội hơn curl ở khả năng Syntax Highlighting. Nó tự động nhận diện JSON, XML, HTML để tô màu đầu ra ngay trong terminal.
- rich: Thư viện UI hiện đại cho Python terminal. HTTPie dùng
richđể vẽ các bảng biểu thống kê, thanh tiến trình (progress bar) và định dạng văn bản nâng cao. - charset-normalizer: Tự động phát hiện bảng mã của dữ liệu phản hồi, giúp hiển thị đúng các ký tự Unicode/UTF-8 mà người dùng không cần cấu hình thủ công.
🏗️ 2. Tư duy kiến trúc: Modularity & Plugin-based
Kiến trúc của HTTPie được chia thành các lớp (layers) rõ rệt để đảm bảo tính dễ bảo trì (Maintainability):
- Lớp CLI (CLI Layer): Chịu trách nhiệm phân tích cú pháp (parsing) các toán tử đặc biệt. Thay vì dùng các cờ
--data, HTTPie định nghĩa bộ cú pháp riêng:=cho string,:=cho JSON types, và:cho headers. - Lớp Client (Client Layer): Quản lý vòng đời của một yêu cầu. Lớp này sử dụng mô hình Session Management để lưu trữ cookie và headers vào các file JSON cục bộ, giúp duy trì trạng thái đăng nhập giữa các lần gọi lệnh.
- Plugin System: HTTPie cho phép mở rộng tính năng thông qua 3 loại plugin chính:
- Auth Plugins: Thêm các phương thức xác thực như JWT, AWS SigV4.
- Converter Plugins: Chuyển đổi dữ liệu (ví dụ: từ XML sang JSON).
- Transport Plugins: Thay đổi cách thức vận chuyển (ví dụ: hỗ trợ Unix Sockets hoặc HTTP/2).
🔄 3. Các kỹ thuật "Pro-level" trong mã nguồn
-
Request Items Parsing: HTTPie thực hiện một kỹ thuật phân tích token tùy chỉnh để xử lý các tham số dòng lệnh. Ví dụ, khi bạn gõ
name=John age:=30, parser sẽ tách biệtnamelà một string vàagelà một integer dựa trên toán tử, sau đó tự động đóng gói chúng thành một payload JSON hợp lệ. -
Streaming & Lazy Loading: Để xử lý các file lớn mà không gây tràn bộ nhớ (OOM), HTTPie sử dụng kỹ thuật Streaming. Dữ liệu phản hồi được đọc theo từng đoạn (chunks) và đẩy ngay ra lớp Formatter để hiển thị, tạo cảm giác phản hồi tức thì (real-time).
-
Environment Abstraction: Dự án sử dụng lớp
Environmentđể trừu tượng hóa toàn bộ tương tác với hệ thống (stdin, stdout, stderr). Điều này cực kỳ quan trọng cho việc viết Unit Test và giúp công cụ hoạt động nhất quán trên cả Linux, macOS và Windows.
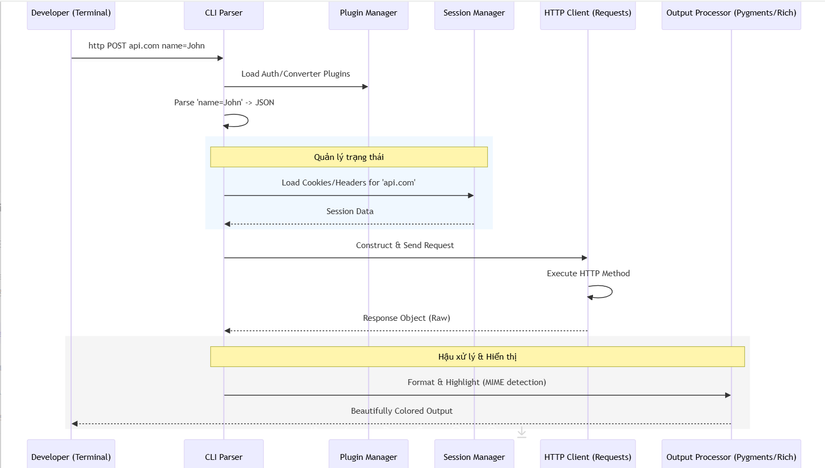
📊 4. Workflow: Luồng xử lý một yêu cầu HTTP
Sơ đồ trình tự dưới đây mô tả hành trình từ khi lập trình viên nhập lệnh http đến khi kết quả được in màu ra màn hình:

⚖️ 5. So sánh chiến lược: HTTPie vs curl
| Tiêu chí | HTTPie | curl |
|---|---|---|
| Cú pháp | Tự nhiên, trực quan (=, :, :=) |
Dựa trên cờ (-d, -H, -X) |
| Đầu ra | Tự động tô màu & Pretty-print | Văn bản thuần (Raw text) |
| JSON | Hỗ trợ gốc (First-class citizen) | Cần công cụ ngoài (như jq) |
| Tốc độ | Nhanh (Python) | Cực nhanh (C/C++) |
| Phổ biến | Công cụ phát triển (Dev tool) | Công cụ hệ thống (System tool) |
✅ Kết luận: Tại sao HTTPie là hình mẫu mã nguồn mở?
HTTPie thành công nhờ việc đặt Developer Experience (DX) lên hàng đầu. Thay vì cố gắng bắt chước curl, nó xây dựng một lớp trừu tượng cao cấp hơn, biến các thao tác mạng khô khan thành một trải nghiệm thú vị và năng suất.
Đối với các nhà phát triển, nghiên cứu HTTPie là cách tốt nhất để học về:
- Cách xây dựng giao diện CLI mạnh mẽ với Python.
- Nghiệp vụ xử lý dữ liệu luồng (Streaming data) hiệu quả.
- Tư duy thiết kế phần mềm lấy người dùng làm trung tâm (User-centric design).
Hy vọng bản phân tích này mang lại cảm hứng cho bạn trong việc xây dựng những công cụ CLI tuyệt vời. Đừng quên Upvote và Follow mình để đón xem những "kỳ quan" mã nguồn tiếp theo nhé!
All rights reserved