[Open Source] #40 - Screenshot-to-code: Kiến trúc AI Vision-to-Code và sức mạnh Real-time Streaming với FastAPI & Claude 3.7
Việc chuyển đổi từ một bản thiết kế (Figma, ảnh chụp màn hình) sang mã nguồn (HTML/Tailwind, React, Vue) luôn là công đoạn tiêu tốn nhiều thời gian của Frontend Developer. Screenshot-to-code xuất hiện như một "cú hích" công nghệ, biến quá trình này từ vài giờ xuống còn vài giây nhờ sức mạnh của các mô hình Vision LLM tiên tiến nhất hiện nay.
Dưới góc độ kỹ thuật, đây là một dự án mẫu mực về việc kết hợp giữa Python (FastAPI) hiệu năng cao, WebSockets để truyền phát dữ liệu thời gian thực và các kỹ thuật Prompt Engineering phức tạp.
Github: https://github.com/abi/screenshot-to-code
🛠️ 1. Nền tảng công nghệ: Đa mô hình và Real-time Communication
Dự án tận dụng những công nghệ "top-tier" để đảm bảo tính chính xác của mã nguồn và trải nghiệm người dùng mượt mà:
- Backend (FastAPI & WebSockets): Lựa chọn FastAPI giúp xử lý các yêu cầu bất đồng bộ cực tốt. WebSockets là trái tim của ứng dụng, cho phép "stream" mã nguồn từ AI về trình duyệt ngay khi nó đang được tạo ra (tương tự cách ChatGPT hiển thị chữ).
- Multi-LLM Support (The Brain): Dự án tích hợp linh hoạt các mô hình mạnh nhất thế giới: Claude 3.7 Sonnet (ưu tiên cho lập trình), GPT-4o, và Gemini 2.0 Flash.
- Frontend (React & Zustand): Sử dụng Vite để tối ưu tốc độ build và Zustand để quản lý trạng thái phức tạp như lịch sử các phiên bản code (Commits) và các biến thể (Variants).
- Media Processing: Sử dụng MoviePy để xử lý video (trích xuất frame) và Pillow để tối ưu hóa hình ảnh trước khi gửi lên AI nhằm vượt qua giới hạn payload của API.
🏗️ 2. Trụ cột kiến trúc: Non-blocking & Versioning System
Kiến trúc của Screenshot-to-code được thiết kế để tối ưu hóa khả năng thử nghiệm của người dùng:
- Kiến trúc Non-blocking Variants: Khi người dùng yêu cầu tạo code, hệ thống có thể kích hoạt song song nhiều mô hình AI khác nhau. Mỗi mô hình trả về một "biến thể" (Variant). Biến thể nào xong trước sẽ được hiển thị ngay lập tức, người dùng không cần chờ đợi toàn bộ tiến trình kết thúc.
- Hệ thống Commit & Branching (Git-like): Mỗi lần người dùng yêu cầu sửa đổi (ví dụ: "Đổi màu nút thành đỏ"), hệ thống sẽ tạo ra một
Commitmới. Người dùng có thể quay lại bất kỳ phiên bản nào trong lịch sử (Undo/Redo) hoặc tạo ra các nhánh chỉnh sửa khác nhau từ một mốc cố định. - Dynamic Prompting Middleware: Trước khi gửi yêu cầu đến AI, một lớp middleware sẽ lắp ghép thông tin: Hình ảnh (Base64) + Tech Stack người dùng chọn (React/Vue/Tailwind) + Các quy tắc viết code (System Prompts) để đảm bảo đầu ra chuẩn xác nhất.
🔄 3. Các kỹ thuật "Pro-level" trong mã nguồn
-
Visual Feedback Loop (Select & Edit): Đây là tính năng đỉnh cao nhất: Người dùng click trực tiếp vào một phần tử trên bản xem trước (Preview). Frontend sẽ xác định đoạn code tương ứng và gửi yêu cầu sửa đổi cục bộ về Backend. AI sẽ nhận được "ngữ cảnh hẹp" này để sửa lỗi cực kỳ chính xác.
-
Video-to-Code Transformation: Thay vì chỉ nhận ảnh tĩnh, dự án cho phép tải lên video quay màn hình. Hệ thống sẽ trích xuất tối đa 20 khung hình quan trọng nhất, giúp AI hiểu được các hiệu ứng chuyển cảnh (transitions) và luồng tương tác của người dùng để viết logic JS phù hợp.
-
AI Image Replacement (DALL-E 3/Flux): Ban đầu, code tạo ra sẽ dùng các ảnh placeholder (giữ chỗ). Sau khi code hoàn tất, Backend sẽ quét các thẻ
<img>, phân tíchalt textvà gọi các mô hình tạo ảnh để thay thế bằng hình ảnh thực tế, giúp giao diện trông như một sản phẩm hoàn thiện.
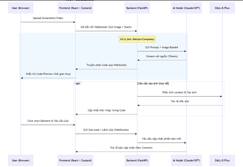
📊 4. Workflow: Luồng xử lý từ Hình ảnh đến Mã nguồn
Sơ đồ trình tự mô tả cách hệ thống kết nối giữa người dùng, máy chủ và các trí tuệ nhân tạo:

⚖️ 5. So sánh chiến lược
| Tiêu chí | Screenshot-to-code | Figma to Code (Plugins) | Thuê Developer |
|---|---|---|---|
| Tốc độ | ~30 giây | ~5 phút | Vài ngày |
| Độ linh hoạt | Rất cao (Hỗ trợ nhiều Stack) | Thấp (Thường fix cứng) | Tuyệt đối |
| Khả năng sửa đổi | Chat trực tiếp với AI | Sửa thủ công | Trao đổi qua Jira/Chat |
| Chi phí | Giá API LLM (Rẻ) | Thường trả phí tháng | Cao |
✅ Kết luận: Tại sao dự án này là tương lai của Frontend?
Screenshot-to-code không chỉ đơn thuần là một công cụ tạo code, nó đại diện cho một tư duy lập trình mới: Lập trình thông qua thị giác và ngôn ngữ tự nhiên. Việc dự án hỗ trợ cả Video và tính năng "Select to Edit" cho thấy AI đã bắt đầu hiểu được không chỉ cấu trúc (HTML) mà còn cả hành vi (Behavior) của ứng dụng web.
Đối với các kỹ sư phần mềm, đây là kho tài liệu tuyệt vời để học về:
- Cách vận hành WebSockets trong ứng dụng AI thực tế.
- Kỹ thuật Prompt Engineering cho các tác vụ Vision phức tạp.
- Cách xây dựng hệ thống State Management cho các ứng dụng có tính lịch sử (Versioning).
Hy vọng bản phân tích này mang lại cho bạn cái nhìn sâu sắc về cách AI đang thay đổi cách chúng ta viết code. Đừng quên Upvote và Follow mình để đón xem những số tiếp theo nhé!
All rights reserved