[Open Source] #26 - Linkwarden: Kiến trúc Monorepo Full-stack TypeScript và nghệ thuật "đóng gói" Internet bằng Rust
Trong thế giới lưu trữ thông tin, chúng ta thường đối mặt với hiện tượng "Link Rot" (liên kết chết) – nơi mà các kiến thức quý giá trên Internet có thể biến mất bất cứ lúc nào. Linkwarden nổi lên như một giải pháp cứu cánh, nhưng dưới góc nhìn của một kỹ sư phần mềm, đây là một Case Study điển hình về cách xây dựng một hệ thống Self-hosted hiện đại, kết hợp sức mạnh của Monorepo và kiến trúc xử lý tác vụ nền (Background Worker).
🛠️ 1. Nền tảng công nghệ: Full-stack TypeScript & Monorepo
Github: https://github.com/linkwarden/linkwarden
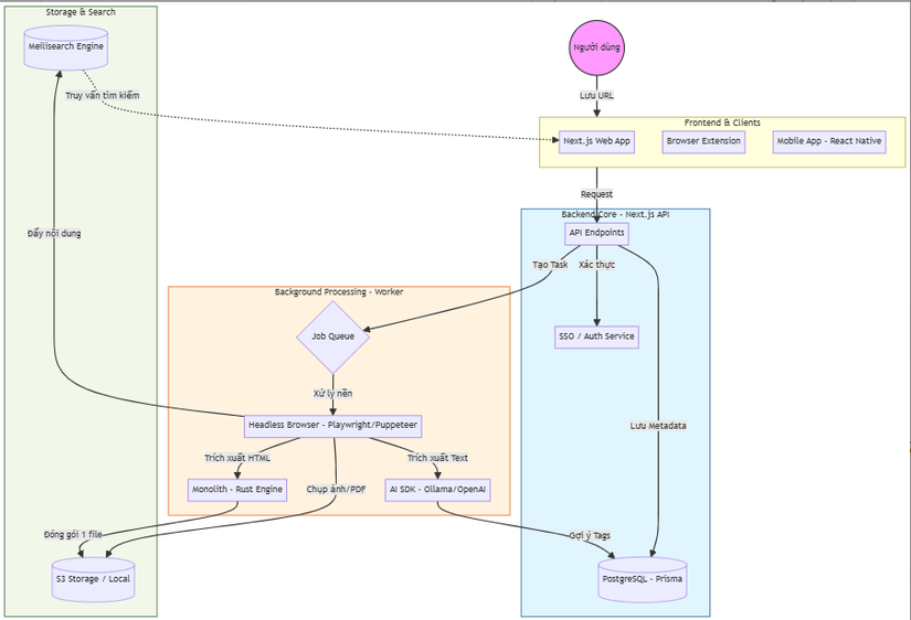
Linkwarden không chỉ là một ứng dụng Web; nó là một hệ sinh thái được tổ chức cực kỳ bài bản theo mô hình Monorepo, giúp đồng bộ hóa logic giữa nhiều nền tảng:
- Language & Runtime: Sử dụng TypeScript xuyên suốt từ Backend đến Frontend, đảm bảo tính nhất quán về kiểu dữ liệu (Type-safety).
- Web Framework: Next.js kết hợp với Tailwind CSS và Shadcn UI. Việc tận dụng Server Components và API Routes giúp ứng dụng tối ưu hóa tốc độ tải trang và SEO.
- Mobile App: Phát triển bằng React Native (Expo), chia sẻ chung các logic xử lý API và Schema với bản Web thông qua thư mục
packages/. - Database: PostgreSQL kết hợp với Prisma ORM. Hệ thống Migration của Linkwarden rất đồ sộ, cho thấy sự tiến hóa chặt chẽ của cấu trúc dữ liệu qua từng phiên bản.
🏗️ 2. Trụ cột kiến trúc: Worker-Driven & Monolith Archiving
Khác với các trình quản lý bookmark thông thường chỉ lưu URL, Linkwarden tập trung vào việc bảo tồn nội dung. Để làm được điều này mà không gây nghẽn hệ thống, Linkwarden áp dụng kiến trúc tách biệt:
Worker-Driven Architecture (Kiến trúc hướng điều phối)
Các tác vụ nặng như chụp ảnh màn hình (Screenshot), tạo tệp PDF và cào dữ liệu (Scraping) không chạy trên luồng chính của API. Chúng được đẩy vào apps/worker.
- Khi người dùng lưu một link, API chỉ ghi nhận vào DB và bắn một "Job" cho Worker.
- Worker sử dụng các trình duyệt không đầu (Headless Browsers) để render trang web và lưu trữ kết quả. Điều này giúp giao diện người dùng luôn mượt mà (Non-blocking UI).
Kỹ thuật Monolith (Rust-powered)
Một điểm cực kỳ ấn tượng trong mã nguồn là việc tích hợp công cụ monolith (viết bằng Rust). Công cụ này cho phép đóng gói toàn bộ một trang web (bao gồm CSS, hình ảnh, font chữ) thành duy nhất một tệp HTML. Điều này đảm bảo rằng 10 năm sau, bạn vẫn có thể xem lại trang web đó y hệt như lúc nó còn sống.
🔄 3. Phân tích các kỹ thuật "Pro-level" trong mã nguồn

1. Full-text Search với Meilisearch
Thay vì sử dụng các câu lệnh LIKE %query% chậm chạp trong SQL, Linkwarden tích hợp Meilisearch. Đây là một Search Engine cực nhanh, cho phép tìm kiếm tức thời trong nội dung của hàng nghìn trang web đã lưu, hỗ trợ cả lỗi đánh máy (Typo tolerance).
2. AI-Powered Auto Tagging
Linkwarden tận dụng Vercel AI SDK để tích hợp trí tuệ nhân tạo.
- Hệ thống có thể tự động đọc nội dung trang web và gợi ý các Tag (thẻ) phù hợp.
- Đặc biệt, nó hỗ trợ các mô hình chạy cục bộ như Ollama, giúp người dùng giữ quyền riêng tư tuyệt đối mà vẫn tận dụng được sức mạnh của AI.
3. Chiến lược Offline-first cho Mobile
Trên ứng dụng di động, Linkwarden sử dụng react-native-mmkv để lưu trữ cache siêu tốc và react-query-persist-client. Kỹ thuật này giúp người dùng có thể truy cập danh sách bookmark ngay cả khi không có kết nối mạng.
🔐 4. Quyền riêng tư và Khả năng mở rộng
Linkwarden được thiết kế với tư duy Enterprise-ready ngay từ đầu:
- Storage Flexibility: Hỗ trợ lưu trữ tệp cục bộ (Local storage) hoặc đẩy lên các Cloud Object Storage tương thích S3 (AWS S3, MinIO, R2).
- Identity Management: Tích hợp sẵn SSO thông qua các giao thức hiện đại như Google, GitHub, Keycloak và Authentik.
- Collaborative Design: Hệ thống phân quyền (Permission system) cho phép chia sẻ các "Collection" cho nhóm, phù hợp cho việc quản lý tri thức trong doanh nghiệp.
⚖️ 5. So sánh chiến lược
| Tiêu chí | Linkwarden | Pocket / Raindrop.io |
|---|---|---|
| Quyền sở hữu | Self-hosted (Bạn làm chủ) | SaaS (Phụ thuộc nhà cung cấp) |
| Bảo tồn nội dung | PDF, Screenshot, Monolith HTML | Thường chỉ lưu Text hoặc Cache Cloud |
| AI Integration | Hỗ trợ Local AI (Ollama) | Phụ thuộc AI của hãng |
| Tìm kiếm | Full-text Search chuyên sâu | Hạn chế ở bản miễn phí |
✅ Kết luận: Tại sao Linkwarden là hình mẫu?
Đối với các lập trình viên, Linkwarden Core là một kho tài liệu thực tế về cách tổ chức một dự án Next.js Monorepo quy mô lớn. Nó giải quyết triệt để bài toán hiệu năng bằng cách tách biệt Worker, tối ưu hóa tìm kiếm bằng công cụ chuyên dụng và áp dụng các kỹ thuật nén nội dung web tiên tiến.
Nếu bạn đang tìm kiếm một dự án mã nguồn mở có code base sạch sẽ, sử dụng những công nghệ "trendy" nhất nhưng vẫn đảm bảo tính ổn định bền bỉ, Linkwarden chính là cái tên hàng đầu để nghiên cứu và đóng góp.
Hy vọng bài phân tích này giúp bạn có cái nhìn sâu hơn về kiến trúc đằng sau một công cụ quản lý tri thức hiện đại. Đừng quên Upvote và thảo luận cùng mình ở phần bình luận nhé!
All rights reserved