[Open Source] #211 - RuView: Hệ thống tái tạo hình thể người qua sóng WiFi với kiến trúc Rust, cơ chế WiFi-sensing CSI và AI tự tối ưu hóa SONA
Trong lĩnh vực giám sát và y tế, việc theo dõi con người mà không xâm phạm quyền riêng tư là một bài toán hóc búa. RuView (với lõi là RuvSense) đã tạo ra một cuộc cách mạng bằng cách sử dụng sóng WiFi thay cho camera. Bằng cách phân tích Channel State Information (CSI) – dữ liệu về biên độ và pha của từng sóng mang con (subcarriers) – RuView có thể "nhìn" xuyên tường, tái tạo lại tư thế 3D của bộ xương người (DensePose) và đo lường các chỉ số sinh tồn (nhịp tim, hơi thở) với độ chính xác cấp độ inch mà không cần bất kỳ ống kính quang học nào.
Dưới góc độ kỹ thuật, RuView là một minh chứng xuất sắc về sự kết hợp giữa Vật lý vô tuyến (RF), ngôn ngữ Rust hiệu năng cao và các thuật toán học máy tiên tiến như LoRA và Graph Neural Networks.
Github: https://github.com/v8u7/ruview
🛠️ 1. Nền tảng công nghệ: Từ Sóng vô tuyến đến Dữ liệu nhị phân
RuView khai thác tầng vật lý của chuẩn WiFi để trích xuất tri thức về môi trường:
- WiFi Sensing Core: Sử dụng dữ liệu CSI thô từ chip ESP32-S3. Khác với RSSI chỉ đo cường độ tín hiệu, CSI cho phép RuView phân tích ma trận đa chiều về cách cơ thể người gây ra tán xạ và nhiễu xạ trên hàng trăm subcarriers (OFDM).
- Rust Signal Kernel: Sau khi chuyển đổi từ Python, lõi xử lý bằng Rust mang lại hiệu suất kinh ngạc: tăng 810 lần tốc độ xử lý, cho phép hệ thống phân tích 54,000 khung hình/giây thời gian thực.
- DensePose Mapping: Chuyển đổi dữ liệu RF không gian thấp thành bản đồ tọa độ UV trên bề mặt cơ thể người, xác định chính xác 17 điểm chốt (keypoints) của bộ xương 3D.
- Edge-WASM Infrastructure: Sử dụng WebAssembly (WASM) để chạy các module suy luận AI nhỏ ngay trên chip ESP32, đảm bảo dữ liệu nhạy cảm không bao giờ phải gửi lên Cloud.
🏗️ 2. Trụ cột kiến trúc: Domain-Driven và Adaptive Intelligence
Kiến trúc của RuView được thiết kế cho sự bền bỉ và khả năng thích nghi cực cao:
- Architecture Decision Records (ADR): Dự án duy trì hơn 50 bản ghi ADR (từ thuật toán lọc nhiễu đến cấu trúc container
.rvf). Đây là tư duy "Kiến trúc là tri thức", giúp hệ thống có thể bảo trì và mở rộng trong nhiều năm. - MERIDIAN Engine (ADR-027): Kỹ thuật giải quyết bài toán "Lệch miền" (Domain Generalization). AI của RuView được huấn luyện để tách biệt đặc trưng cơ thể người khỏi đặc trưng môi trường (tường, bàn ghế), giúp hệ thống hoạt động ổn định ở phòng mới mà không cần huấn luyện lại từ đầu.
- Hybrid Vector Search: Tích hợp thư viện RuVector sử dụng chỉ mục HNSW (Hierarchical Navigable Small World) để so khớp các đặc trưng tín hiệu, hỗ trợ nhận diện danh tính hoặc hoạt động gần như ngay lập tức thông qua không gian vector.
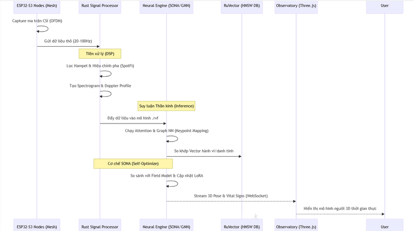
🔄 3. Workflow: Từ Sóng WiFi đến Mô hình 3D (Sequence Diagram)
Sơ đồ mô tả quy trình chuyển đổi các nhiễu động vô tuyến thành tri thức thị giác:
⚡ 4. Các kỹ thuật "Pro-level" trong mã nguồn
- SONA (Self-Optimizing Neural Architecture): Một bộ máy AI tự học trực tuyến (Unsupervised Online Learning). Hệ thống liên tục theo dõi độ tin cậy của kết quả; nếu môi trường thay đổi, SONA sẽ tự động tinh chỉnh các trọng số nhẹ (qua LoRA) để thích nghi mà không cần sự can thiệp của con người.
- Phase Unwrapping & SpotFi: Kỹ thuật xử lý tín hiệu số cấp cao giúp loại bỏ sai số do phần cứng và sự lệch nhịp đồng hồ (clock skew) giữa các nút cảm biến, đảm bảo pha của tín hiệu phản ánh đúng chuyển động vật lý.
- BVP (Body Velocity Profile): Trích xuất vận tốc di chuyển của từng bộ phận cơ thể (tay, chân, đầu) thông qua hiệu ứng Doppler trong sóng WiFi, cho phép tái tạo các hành động phức tạp như ngã, vẫy tay hay hít thở.
- Multistatic Mesh Orchestration: RuvSense điều phối một mạng lưới mesh. Thay vì một cặp thu-phát, nó sử dụng hàng chục đường truyền chồng chéo, tạo ra một "mạng lưới nhìn" đa góc độ, triệt tiêu các điểm mù sóng.
⚖️ 5. So sánh chiến lược
| Tiêu chí | RuView (WiFi) | Camera AI | PIR/Motion Sensors |
|---|---|---|---|
| Quyền riêng tư | Tuyệt đối (Không hình ảnh) | Thấp | Cao |
| Nhìn xuyên vật cản | Có (Xuyên tường/Gỗ) | Không | Không |
| Độ chính xác | Rất cao ( Pose 3D) | Tuyệt đối | Rất thấp (Chỉ On/Off) |
| Hoạt động trong tối | Hoàn hảo | Thấp (Cần hồng ngoại) | Hoàn hảo |
| Hạ tầng Cloud | Không cần (Edge-first) | Thường yêu cầu | Không |
✅ Kết luận: Tại sao RuView là tương lai của Signal Intelligence?
RuView chứng minh rằng sóng WiFi không chỉ để kết nối Internet, mà là một loại "ánh sáng vô hình" có thể thắp sáng không gian tri thức. Bằng cách làm chủ kỹ thuật DSP tầng thấp và kiến trúc AI tự thích nghi, dự án đã tạo ra một hạ tầng giám sát hiện đại: thông minh như thị giác máy tính nhưng an toàn như một cảm biến chuyển động thô sơ.
Đối với các kỹ sư AI và Hệ thống nhúng, nghiên cứu RuView mang lại giá trị về:
- Kỹ thuật Xử lý tín hiệu số (DSP) trên dữ liệu RF thô.
- Cách triển khai Online Learning trên các thiết bị Edge (LoRA/SONA).
- Tư duy thiết kế hệ thống Privacy-by-Design cấp độ phần cứng.
All rights reserved
