[Open Source] #143 - Bracket: Hệ thống quản trị giải đấu thể thao chuyên nghiệp với FastAPI, React và thuật toán xếp lịch Swiss/Elimination tối ưu
Việc tổ chức một giải đấu thể thao (như Cầu lông, Pickleball, Tennis) không chỉ đơn thuần là ghi nhận kết quả, mà là bài toán hóc búa về xếp lịch thi đấu, quản lý sân bãi và tính toán bảng xếp hạng thời gian thực. Bracket ra đời như một giải pháp toàn diện, biến các thao tác thủ công phức tạp thành một quy trình tự động hóa mượt mà, hỗ trợ từ các giải đấu loại trực tiếp đến hệ thống Thụy Sĩ (Swiss System) và tính toán điểm ELO chuẩn xác.
Dưới góc độ kỹ thuật, Bracket là một minh chứng xuất sắc về việc ứng dụng Python Asyncio, kiến trúc phân lớp (Layered Architecture) và các thuật toán phát hiện xung đột lịch trình (Conflict Detection).
Github: https://github.com/vittre/bracket
🛠️ 1. Nền tảng công nghệ: Modern Python và Mantine UI
Bracket tận dụng sức mạnh của các công nghệ mới nhất để đảm bảo hệ thống phản hồi tức thì dưới tải trọng lớn:
- Backend Core (FastAPI & Python 3.12+): Sử dụng FastAPI để tận dụng tốc độ xử lý I/O bất đồng bộ (asyncio). Việc sử dụng uv làm trình quản lý gói giúp quy trình build và deploy nhanh gấp nhiều lần so với pip truyền thống.
- Asynchronous Persistence: Kết hợp SQLAlchemy và thư viện databases, Bracket thực hiện các truy vấn PostgreSQL hoàn toàn không chặn (Non-blocking), giúp server duy trì hiệu năng cao khi hàng trăm trận đấu được cập nhật cùng lúc.
- Frontend (React & Mantine UI): Sử dụng Mantine UI Framework để xây dựng giao diện Dashboard chuyên nghiệp, hỗ trợ tốt TypeScript và khả năng tùy biến linh hoạt cho các loại màn hình (Mobile/Desktop).
- Reliable Migrations (Alembic): Toàn bộ cấu trúc cơ sở dữ liệu được phiên bản hóa chặt chẽ, đảm bảo tính nhất quán giữa môi trường phát triển (Local) và thực tế (Production).
🏗️ 2. Trụ cột kiến trúc: "Brain-heavy" Logic và Phân lớp rõ rệt
Kiến trúc của Bracket được thiết kế để cô lập các thuật toán phức tạp khỏi lớp giao tiếp:
- Logic Isolation Layer: Toàn bộ "bộ não" của ứng dụng nằm trong thư mục
logic/. Tại đây, các thuật toán xếp lịch Swiss System (ghép cặp dựa trên trình độ ELO) và Elimination (nhánh đấu loại trực tiếp) được thực thi tách biệt với các API Routes. - Conflict Detection Engine: Một kỹ thuật kỹ thuật chuyên sâu nằm trong
logic/planning/conflicts.py. Hệ thống tự động quét và phát hiện các xung đột về: vận động viên bị trùng giờ, sân thi đấu bị chồng lấn, hoặc khoảng nghỉ giữa các trận không đảm bảo (margin minutes). - Dependency Injection for Auth: Sử dụng hệ thống DI của FastAPI để kiểm tra quyền truy cập đa tầng: xác thực người dùng, kiểm tra quyền sở hữu giải đấu (Owner/Collaborator), và trạng thái giải đấu (Tournament locking).
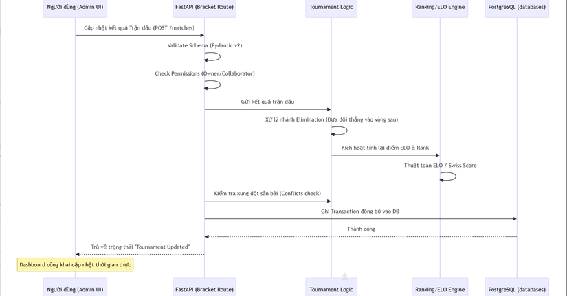
🔄 3. Workflow: Vòng đời của một Trận đấu và Bảng xếp hạng (Sequence Diagram)
Sơ đồ mô tả quy trình từ khi cập nhật điểm số đến khi bảng xếp hạng toàn cầu thay đổi:

⚡ 4. Các kỹ thuật "Pro-level" trong mã nguồn
- Dynamic Court Scheduling: Bracket tự động gán sân và tính toán thời gian bắt đầu dự kiến dựa trên thời lượng trận đấu trung bình và quy tắc "khoảng nghỉ tối thiểu" giữa hai trận của một vận động viên.
- Public Dashboard Endpoints: Hệ thống cho phép tạo các URL truy cập công khai (Read-only) không cần tài khoản, sử dụng kỹ thuật caching để phục vụ hàng ngàn người xem (spectators) cùng lúc mà không làm quá tải server nghiệp vụ.
- Advanced Matchup Generation: Thuật toán Swiss System được tinh chỉnh để đảm bảo hai người chơi chưa bao giờ gặp nhau trước đó (nếu có thể) và có số điểm tích lũy tương đương, mang lại sự công bằng tối đa cho giải đấu.
- Internal Scheduler (Cron): Dự án tích hợp các công việc định kỳ trong
cronjobs/scheduling.pyđể tự động dọn dẹp các môi trường thử nghiệm (Demo data) và kiểm tra trạng thái các giải đấu quá hạn.
⚖️ 5. So sánh chiến lược
| Tiêu chí | Bracket | Tournament Software (SaaS) | Excel / Manual |
|---|---|---|---|
| Giá cả | Hoàn toàn miễn phí (Mở) | Rất đắt (Theo người chơi) | Miễn phí |
| Thuật toán Swiss | Có hỗ trợ mạnh mẽ | Có hỗ trợ | Cực kỳ khó làm |
| Quyền riêng tư | Tuyệt đối (Self-host) | Dữ liệu ở máy chủ họ | Tuyệt đối |
| Cập nhật Live | Có (Real-time Dashboard) | Có | Không |
| Tùy biến tính điểm | Có (Sửa code/Config) | Hạn chế | Tự do nhưng dễ sai |
✅ Kết luận: Tại sao Bracket là hình mẫu cho quản lý thể thao hiện đại?
Bracket không chỉ là một công cụ ghi điểm; nó là một hệ điều hành cho giải đấu. Việc kết hợp giữa các thuật toán xếp lịch hiện đại và kiến trúc backend bền bỉ giúp dự án này trở thành lựa chọn hàng đầu cho các câu lạc bộ thể thao muốn số hóa quy trình vận hành.
Đối với các lập trình viên Backend, nghiên cứu Bracket mang lại giá trị về:
- Kỹ thuật xây dựng Hệ thống lập lịch (Planning System) không xung đột.
- Cách triển khai Async Python quy mô lớn với FastAPI.
- Tư duy thiết kế Kiến trúc phân lớp để dễ dàng bảo trì logic nghiệp vụ nặng.
All rights reserved