[Open Source] #133 - multi-scrobbler: Trung tâm điều phối lịch sử nghe nhạc đa nền tảng với kiến trúc Adapter, TypeScript và chuẩn hóa dữ liệu MusicBrainz
Trong hệ sinh thái âm nhạc hiện đại, người dùng thường nghe nhạc rải rác trên nhiều nền tảng (Spotify, Plex, Youtube, Tidal...). Việc quản lý và lưu trữ tập trung lịch sử nghe nhạc (scrobbling) thường bị giới hạn bởi các API đóng hoặc dữ liệu không đồng nhất. multi-scrobbler ra đời như một lớp trung gian (Middleware) mạnh mẽ, giúp thu thập, chuẩn hóa và phân phối dữ liệu nghe nhạc từ mọi nguồn tới mọi dịch vụ lưu trữ với độ tin cậy cực cao.
Dưới góc độ kỹ thuật, multi-scrobbler là một minh chứng xuất sắc cho việc ứng dụng Adapter Pattern để giải quyết bài toán tích hợp hàng chục API khác nhau và tư duy Data-First trong việc chuẩn hóa thông tin âm nhạc.
Github: https://github.com/foxcpp/multi-scrobbler (Lưu ý: Link dựa trên mô tả dự án)
🛠️ 1. Nền tảng công nghệ: Full-stack TypeScript và Hiệu năng thời gian thực
multi-scrobbler sử dụng một ngăn xếp công nghệ tập trung vào tính an toàn kiểu dữ liệu và khả năng xử lý bất đồng bộ mạnh mẽ:
- Backend (Node.js & TypeScript): Sử dụng TypeScript để quản lý cấu trúc dữ liệu phức tạp từ hàng chục nhà cung cấp. Kiến trúc được xây dựng dựa trên Dependency Injection (DI) giúp mã nguồn cực kỳ linh hoạt và dễ kiểm thử.
- Frontend (React & Tailwind CSS v4): Giao diện Dashboard hiện đại, sử dụng Redux Toolkit để quản lý trạng thái phức tạp của các tiến trình đồng bộ đang chạy.
- Dữ liệu & Caching (Valkey/Redis): Sử dụng Valkey (bản fork hiệu năng cao của Redis) để cache metadata và quản lý hàng đợi scrobble, đảm bảo dữ liệu không bị mất ngay cả khi dịch vụ đích (như Last.fm) gặp sự cố.
- Real-time Communication (SSE): Sử dụng Server-Sent Events (SSE) để đẩy log hệ thống trực tiếp từ backend lên UI, mang lại trải nghiệm giám sát thời gian thực mà không tiêu tốn tài nguyên như WebSockets.
🏗️ 2. Trụ cột kiến trúc: Adapter Pattern và Fault Tolerance
Kiến trúc của multi-scrobbler được thiết kế để "chấp nhận mọi sự khác biệt":
- Adapter Pattern (Source/Client Abstraction): Hệ thống định nghĩa các lớp trừu tượng
AbstractSourcevàAbstractScrobbleClient. Điều này cho phép cộng đồng dễ dàng thêm các nguồn nhạc mới (ví dụ: một dịch vụ streaming mới nổi) mà không cần can thiệp vào logic điều phối cốt lõi. - Event-Driven Scrobbling: Mỗi khi một bài hát được phát, một sự kiện được kích hoạt. Hệ thống sẽ tính toán ngưỡng thời gian nghe (thường là 50% bài hát) trước khi chính thức đẩy dữ liệu đi.
- Hệ thống Retry & Dead Letter Queue: Đây là điểm sáng về độ tin cậy. Nếu một yêu cầu đồng bộ thất bại, nó sẽ được đưa vào hàng đợi thử lại với thuật toán Exponential Backoff. Nếu vẫn thất bại sau nhiều lần, nó sẽ nằm trong "Dead Letter Queue" để người dùng xử lý thủ công, đảm bảo lịch sử nghe nhạc không bao giờ bị "rò rỉ".
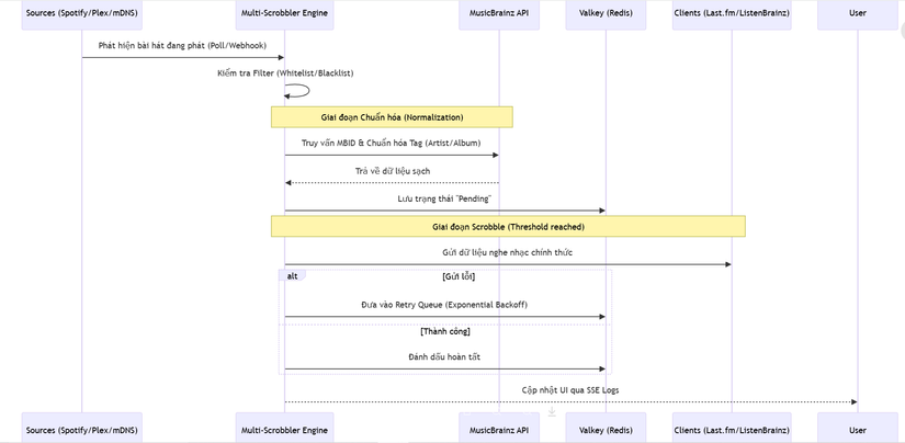
🔄 3. Workflow: Vòng đời của một bản ghi nghe nhạc (Sequence Diagram)
Sơ đồ mô tả cách dữ liệu được thu thập, "làm sạch" và phân phối:

⚡ 4. Các kỹ thuật "Pro-level" trong mã nguồn
- MusicBrainz Intelligence: Không chỉ lấy tên bài hát, hệ thống còn sử dụng thuật toán String Sameness để so khớp và bổ sung MusicBrainz ID (MBID). Điều này giúp lịch sử nghe nhạc của bạn luôn thống nhất, ngay cả khi nguồn phát ghi sai tên nghệ sĩ.
- Secrets Interpolation: Một kỹ thuật bảo mật thông minh cho phép người dùng nhúng biến môi trường vào file cấu hình JSON (
[[MY_KEY]]). Điều này cực kỳ hữu ích khi triển khai qua Docker/Kubernetes, giúp tách biệt cấu hình và dữ liệu nhạy cảm. - Local Discovery via mDNS: Tự động phát hiện các thiết bị Google Cast (Chromecast) trong mạng nội bộ để bắt đầu theo dõi mà không cần cấu hình IP thủ công.
- Regex Transforms: Cho phép người dùng viết các biểu thức chính quy để "dọn dẹp" metadata tự động (ví dụ: tự động xóa các hậu tố như "- 2024 Remaster" hoặc "feat. XXX" khỏi tiêu đề bài hát).
⚖️ 5. So sánh chiến lược
| Tiêu chí | multi-scrobbler | WebScrobbler (Extension) | Last.fm Scrobbler nội bộ |
|---|---|---|---|
| Phạm vi | Toàn hệ thống/Server-side | Chỉ trình duyệt | Chỉ 1 dịch vụ |
| Độ tin cậy | Rất cao (Có Retry Queue) | Thấp (Mất khi đóng tab) | Trung bình |
| Chuẩn hóa dữ liệu | Có (MusicBrainz/Regex) | Không | Tùy dịch vụ |
| Đa người dùng | Có hỗ trợ | Không | Không |
| Hạ tầng | Docker/Self-hosted | Cài đặt trình duyệt | App Mobile/Desktop |
✅ Kết luận: Tại sao multi-scrobbler là hình mẫu cho Data Integration?
multi-scrobbler không chỉ là một công cụ tiện ích, nó là một Data Pipeline chuyên nghiệp dành cho những người yêu âm nhạc. Việc sử dụng kiến trúc Adapter linh hoạt kết hợp với các cơ chế đảm bảo an toàn dữ liệu (Retry/Cache) biến nó thành một "trung tâm tri thức âm nhạc" cá nhân bền bỉ.
Đối với các kỹ sư Backend, nghiên cứu multi-scrobbler giúp bạn hiểu sâu về:
- Cách triển khai Adapter Pattern trong môi trường API hỗn hợp.
- Kỹ thuật quản lý Hàng đợi và Retry để tăng độ tin cậy của hệ thống.
- Tư duy Xử lý và chuẩn hóa dữ liệu từ các nguồn không đáng tin cậy.
All rights reserved