Open Source] #122 - InvoicePlane: Hệ thống quản trị hóa đơn tự chủ với kiến trúc CodeIgniter (HMVC) và tiêu chuẩn e-Invoicing Châu Âu
Trong mảng phần mềm quản trị doanh nghiệp (ERP/Billing), sự chính xác về con số và tính tuân thủ pháp lý là hai ưu tiên hàng đầu. InvoicePlane đã khẳng định vị thế là một trong những hệ thống quản lý hóa đơn tự chủ (self-hosted) phổ biến nhất dành cho các doanh nghiệp vừa và nhỏ (SME). Dù dựa trên một nền tảng Framework truyền thống, dự án đã khéo léo hiện đại hóa để hỗ trợ các tiêu chuẩn hóa đơn điện tử khắt khe của Châu Âu và cơ chế bảo mật tệp tin chuyên sâu.
Dưới góc độ kỹ thuật, InvoicePlane là một bài học mẫu mực về việc áp dụng mô hình HMVC (Hierarchical MVC) để module hóa một hệ thống PHP quy mô lớn và kỹ thuật xử lý PDF/A-3 cho hóa đơn điện tử.
Github: https://github.com/InvoicePlane/InvoicePlane
🛠️ 1. Nền tảng công nghệ: Sự kết hợp giữa ổn định và hiện đại
InvoicePlane chọn hướng đi tối ưu hóa sự ổn định trên các hạ tầng Shared Hosting nhưng vẫn tương thích với các phiên bản PHP mới nhất:
- Backend Core (CodeIgniter 3.1.x & PHP 8.1+): Sử dụng CodeIgniter nhờ đặc tính nhẹ và nhanh. Để giải quyết bài toán mã nguồn cồng kềnh, dự án tích hợp Modular Extensions (MX), biến kiến trúc MVC thông thường thành HMVC.
- e-Invoicing Engine (ZUGFeRD & Factur-X): Một trong những điểm giá trị nhất của dự án là khả năng tạo ra các hóa đơn tuân thủ tiêu chuẩn Châu Âu. Kỹ thuật này yêu cầu việc nhúng dữ liệu XML vào bên trong tệp PDF theo chuẩn PDF/A-3.
- Document Processing (mPDF & PHPMailer): Sử dụng mPDF để chuyển đổi chính xác từ CSS/HTML sang tài liệu in ấn và PHPMailer để điều phối các luồng email thông báo tự động qua SMTP.
- Automation Tooling (Grunt & SASS): Toàn bộ tài nguyên frontend được quản lý và tối ưu hóa thông qua Grunt, giúp nén và gộp các tệp JS/CSS để tăng tốc độ tải trang.
🏗️ 2. Trụ cột kiến trúc: Mô hình HMVC và Phân tầng Controller
Kiến trúc của InvoicePlane được thiết kế để dễ dàng bảo trì và mở rộng bởi cộng đồng:
- HMVC (Hierarchical MVC): Hệ thống được chia thành các module hoàn chỉnh (Invoices, Clients, Quotes, Payments). Mỗi module có thể gọi đến module khác, cho phép tái sử dụng logic cực cao. Ví dụ: Module
Invoicescó thể nhúng trực tiếp logic của moduleProductsmà không làm rối loạn luồng xử lý chính. - Controller Hierarchy (Kế thừa phân tầng):
Base_Controller: Khởi tạo môi trường, đa ngôn ngữ (i18n) và cấu hình hệ thống.Admin_Controller: Chuyên biệt cho quản trị viên với các lớp bảo mật XSS Cleaning.Guest_Controller: Dành riêng cho cổng thông tin khách hàng (Client Portal), đảm bảo khách hàng chỉ thấy dữ liệu của chính họ.
- Data Integrity (Amount Models): Toàn bộ logic tính toán tài chính (thuế, giảm giá, tổng tiền) được tách biệt vào các Model "Amount" chuyên biệt (ví dụ:
Mdl_invoice_amounts). Điều này ngăn chặn sai số làm tròn và cho phép kiểm toán (audit) logic tính toán dễ dàng.
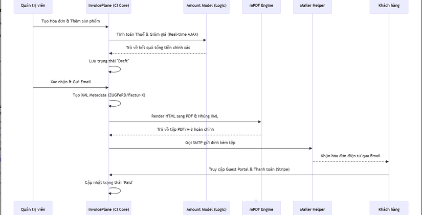
🔄 3. Workflow: Vòng đời của một hóa đơn điện tử (Sequence Diagram)
Sơ đồ dưới đây mô tả hành trình từ khi tạo hóa đơn đến khi khách hàng nhận được tệp tin tiêu chuẩn:
⚡ 4. Các kỹ thuật "Pro-level" trong mã nguồn
- Secure File Orchestration: Thông qua
file_security_helper.php, dự án áp dụng các kỹ thuật chặn Path Traversal bằng cách chuẩn hóa đường dẫn (realpath) và sử dụng mã băm SHA256 cho các bản ghi nhật ký file, ngăn chặn các cuộc tấn công tiêm nhiễm log (Log Injection). - Hybrid Templating: Hệ thống template cho phép người dùng viết code PHP ngay trong giao diện hóa đơn. Điều này mang lại sự linh hoạt tối đa để tùy chỉnh các mẫu hóa đơn đặc thù cho từng quốc gia nhưng vẫn được kiểm soát qua bộ lọc bảo mật.
- Dynamic Metadata (Custom Fields): InvoicePlane cho phép mở rộng dữ liệu khách hàng và hóa đơn thông qua một hệ thống "trường tùy chỉnh" linh hoạt. Dữ liệu này được lưu trữ trong bảng meta chuyên biệt, giúp giữ cho cấu trúc bảng database gốc luôn sạch sẽ.
- ZUGFeRD Implementation: Kỹ thuật tạo hóa đơn "lai" – vừa là tệp PDF cho người đọc, vừa là tệp XML cho máy đọc (phần mềm kế toán tự động xử lý). Đây là tiêu chuẩn bắt buộc trong nhiều quy trình đấu thầu và giao dịch tại Liên minh Châu Âu.
⚖️ 5. So sánh chiến lược
| Tiêu chí | InvoicePlane | Akaunting (Laravel) | Odoo (Enterprise) |
|---|---|---|---|
| Framework | CodeIgniter (Nhẹ, HMVC) | Laravel (Hiện đại) | Python (Cồng kềnh) |
| Triển khai | Dễ nhất (Shared Hosting) | Trung bình (VPS) | Khó (Server riêng) |
| Tính năng e-Invoice | Chuyên sâu (Factur-X) | Qua App/Module phụ | Có hỗ trợ |
| Tùy biến UI | PHP Templates | Blade Templates | XML/QWeb |
| Chi phí | Hoàn toàn miễn phí | Miễn phí/Trả phí cho App | Trả phí theo User |
✅ Kết luận: Tại sao InvoicePlane vẫn là lựa chọn hàng đầu?
InvoicePlane chứng minh rằng một nền tảng không nhất thiết phải dùng các framework "hot" nhất để thành công. Bằng cách tập trung vào tính thực dụng, khả năng tự chủ dữ liệu và tuân thủ các tiêu chuẩn ngành, dự án đã tạo ra một công cụ tài chính tin cậy.
Đối với các kỹ sư Backend, nghiên cứu InvoicePlane giúp bạn hiểu sâu về:
- Cách triển khai Kiến trúc HMVC để quản lý các hệ thống lớn.
- Kỹ thuật xử lý Tài liệu PDF/A-3 và nhúng siêu dữ liệu XML.
- Tư duy thiết kế Bảo mật hệ thống tệp tin trong môi trường PHP.
All rights reserved
