[Open Source] #121 - Davis: Máy chủ CalDAV/CardDAV/WebDAV hiện đại với Symfony 7, SabreDAV và kiến trúc "Bridge" tối ưu
Trong hệ sinh thái các giao thức đồng bộ hóa (Calendars, Contacts, Files), SabreDAV từ lâu đã là thư viện chuẩn mực của PHP. Tuy nhiên, việc vận hành nó trong một môi trường web hiện đại với giao diện quản trị thân thiện và khả năng bảo mật cao thường đòi hỏi một nỗ lực tích hợp lớn. Davis xuất hiện như một giải pháp "hiện đại hóa" hoàn hảo, bao bọc lõi SabreDAV bằng framework Symfony 7, mang lại khả năng quản trị tập trung, hỗ trợ đa cơ sở dữ liệu và bảo mật đa tầng.
Dưới góc độ kỹ thuật, Davis là một bài học mẫu mực về kỹ thuật Bridge (Cầu nối) giữa một thư viện xử lý luồng (Stream-based) và một framework dựa trên đối tượng Response (Object-based).
Github: https://github.com/tchapi/davis
🛠️ 1. Nền tảng công nghệ: Symfony 7 và Sức mạnh của PHP 8.3
Davis tận dụng những tiến bộ mới nhất của ngôn ngữ PHP để xây dựng một hệ thống bền bỉ:
- Framework (Symfony 7.x): Sử dụng các tính năng mới nhất như PHP Attributes để định nghĩa Route và Dependency Injection, giúp mã nguồn cực kỳ gọn nhẹ và dễ bảo trì.
- DAV Engine (SabreDAV): Sử dụng thư viện chuẩn công nghiệp để đảm bảo tính tương thích tuyệt đối với các ứng dụng khách như Apple Calendar, Thunderbird, và Outlook.
- Database Agnostic (Doctrine ORM): Hỗ trợ linh hoạt từ SQLite (cho cá nhân) đến PostgreSQL và MySQL (cho doanh nghiệp) thông qua hệ thống Migrations được kiểm soát chặt chẽ.
- Identity Integration: Không chỉ dừng lại ở xác thực nội bộ, Davis hỗ trợ cả LDAP và IMAP (thông qua
webklex/php-imap), cho phép các tổ chức tận dụng hệ thống tài khoản sẵn có.
🏗️ 2. Trụ cột kiến trúc: Kỹ thuật "Output Buffering Bridge"
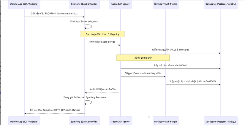
Điểm thách thức nhất khi tích hợp SabreDAV vào Symfony là sự xung đột về cách trả về dữ liệu. SabreDAV mặc định ghi trực tiếp vào php://output, trong khi Symfony yêu cầu trả về một đối tượng Response.
- The Bridge Solution: Trong
DAVController.php, Davis sử dụng kỹ thuật Output Buffering (ob_start()/ob_get_clean()). Toàn bộ nội dung mà SabreDAV xuất ra được "bắt" lại, sau đó đóng gói vào đối tượngResponsecủa Symfony. Điều này cho phép Davis tận dụng được toàn bộ các Middleware, Profiler và hệ thống Event của Symfony mà không làm hỏng giao thức DAV. - Custom Plugin System: Davis mở rộng SabreDAV bằng các Plugin tùy chỉnh để thêm giá trị nghiệp vụ:
- BirthdayCalendarPlugin: Tự động lắng nghe thay đổi trong danh bạ (vCard) và cập nhật sự kiện vào lịch "Sinh nhật".
- DavisIMipPlugin: Tích hợp
Symfony Mailerđể gửi thư mời họp chuyên nghiệp bằng HTML, thay thế hệ thống mail văn bản thô mặc định của Sabre.
🔄 3. Workflow: Vòng đời của một yêu cầu đồng bộ hóa (Sequence Diagram)
Sơ đồ dưới đây mô tả cách Davis xử lý yêu cầu đồng bộ từ ứng dụng điện thoại:
⚡ 4. Các kỹ thuật "Pro-level" trong mã nguồn
- Year 2038 Protection: Trong các migration mới nhất, Davis đã chuyển đổi toàn bộ các cột Timestamp từ
INTsangBIGINT, đảm bảo hệ thống không bị sập khi bước sang năm 2038 (lỗi tràn số 32-bit). - Sensitive Data Redaction: Sử dụng một
Monolog Processortùy chỉnh (PasswordFilterProcessor) để tự động quét và ẩn (****) các mật khẩu hoặc token nhạy cảm trong log hệ thống, đảm bảo tuân thủ các quy chuẩn bảo mật (GDPR-ready). - Advanced Recurrence Handling:
BirthdayServicesử dụng logic xử lýRRULE(Recurrence Rule) để ánh xạ ngày sinh từ danh bạ sang lịch, xử lý chính xác cả những trường hợp phức tạp như năm nhuận (29/02). - Flexible Deployment: Cung cấp giải pháp Standalone Docker tích hợp sẵn Caddy server và sử dụng UNIX Sockets thay vì cổng TCP để giao tiếp giữa Nginx/Caddy và PHP-FPM, giúp tối ưu hóa hiệu năng truyền tải.
⚖️ 5. So sánh chiến lược
| Tiêu chí | Davis | Baïkal | Nextcloud |
|---|---|---|---|
| Công nghệ | Symfony 7 (Hiện đại) | PHP thuần (Cũ hơn) | PHP Framework nặng |
| Độ nhẹ (Footprint) | Rất nhẹ | Rất nhẹ | Rất nặng |
| Quản trị Admin | Web UI Bootstrap 5 | Web UI cơ bản | Toàn diện (Nhiều app) |
| Mở rộng | Plugin Symfony mạnh mẽ | Hạn chế | Rất mạnh (nhưng phức tạp) |
| Hỗ trợ DB | Đa dạng (Postgres/MySQL/SQLite) | SQLite/MySQL | PostgreSQL/MySQL |
✅ Kết luận: Tại sao Davis là hình mẫu cho việc hiện đại hóa thư viện?
Davis không cố gắng viết lại giao thức DAV từ đầu. Thay vào đó, nó chọn cách bao bọc (wrapping) một thư viện chuẩn (SabreDAV) bằng một framework hiện đại (Symfony). Điều này giúp dự án vừa giữ được tính tương thích ổn định, vừa mang lại trải nghiệm phát triển và vận hành đẳng cấp doanh nghiệp.
Đối với các kỹ sư Backend, nghiên cứu Davis giúp bạn hiểu sâu về:
- Kỹ thuật Output Buffering để tích hợp các thư viện xuất luồng.
- Cách xây dựng hệ thống Plugin dựa trên Event chuyên sâu.
- Tư duy Bảo mật log và xử lý các bài toán hệ thống dài hạn (Year 2038).
All rights reserved
