Nhập môn Model Context Protocol (MCP): Cách debug hiệu quả cho lập trình viên
Model Context Protocol (MCP) đang là một chủ đề rất "hot". Ý tưởng chuẩn hóa việc kết nối các mô hình ngôn ngữ lớn (LLM) với các công cụ bên ngoài nghe rất tuyệt. Nhưng khi bắt tay vào viết một MCP Server thực tế, hầu hết anh em developer đều đụng phải một bức tường ngay từ đầu.
"Cái này debug kiểu gì đây?"
Thú thật nhé, ban đầu mình cũng cặm cụi gõ CLI theo tài liệu. Nhưng rồi những request không nhìn thấy, những response chẳng thấy đâu khiến mình phát cáu... và rồi mình nhận ra: "Ủa, cái này bản chất cũng chỉ là API thôi mà?"
Bài viết này mình sẽ chia sẻ cách mình thoát khỏi cái "vũng lầy" debug MCP Server bằng một tư duy kỹ thuật thực tế: Sử dụng các công cụ API quen thuộc để mọi thứ trở nên dễ dàng hơn.
1. Tại sao nên quay về với "Công cụ API phổ biến"?
Với những anh em đã quen dùng Postman, Insomnia, và gần đây là Apidog, việc phải học thêm một bộ công cụ debug riêng cho MCP thực sự là một gánh nặng không cần thiết. Tốn thời gian học mới mà chưa chắc đã hiệu quả.
Về bản chất, MCP Server (với giao thức HTTP) hoạt động cực kỳ đơn giản:
tools/list: Hỏi xem server làm được gì.tools/call: Yêu cầu thực thi một công cụ cụ thể.
Chỉ vậy thôi. Tức là, miễn là bạn gửi đúng JSON-RPC và nhìn thấy phản hồi trả về, là bạn đã thắng rồi. Đây chính là sở trường của các công cụ API phổ biến.
2. Hiểu MCP là "Giao thức" thay vì "Công cụ"
Trong giai đoạn debug, mình luôn coi MCP Server đơn giản là một "tập hợp các API endpoint có thể thao tác được".
Chúng ta không cần phụ thuộc vào một client cụ thể nào (như Claude Desktop). Hãy giữ tư duy: "Bất cứ thứ gì gửi được HTTP request đều là MCP debugger."
3. Chiến lược sử dụng bộ ba công cụ API
Vậy cụ thể nên dùng cái nào? Dưới đây là cách mình phân chia công việc cho từng công cụ:
Apidog: "Giải pháp tối ưu" cho trực quan hóa và quản lý tham số

Gần đây mình cực kỳ ưng ý với công cụ này. Điểm mạnh của Apidog không chỉ là "gửi request", mà là khả năng mô phỏng hành vi của một MCP Client gần như native.
Khi kết nối với MCP Server, toàn bộ tools, resources, và prompts mà server cung cấp sẽ được hiển thị dưới dạng cấu trúc rõ ràng. Bạn không cần phải căng mắt nhìn vào đống JSON thô nữa. "À, server này đang có những khả năng này" - nhìn một cái là biết ngay.
Đặc biệt là khi test tools/call, việc không phải viết tay các đoạn JSON phức tạp là một điểm cộng cực lớn. Bạn chỉ cần điền vào form và bấm chạy. Kết quả trả về cũng được format đẹp đẽ. Dù vậy, bên dưới nó vẫn gửi đi JSON-RPC chuẩn, nên tính minh bạch của giao thức vẫn được đảm bảo. Đây đúng là cách làm việc thông minh và tiết kiệm sức lực.
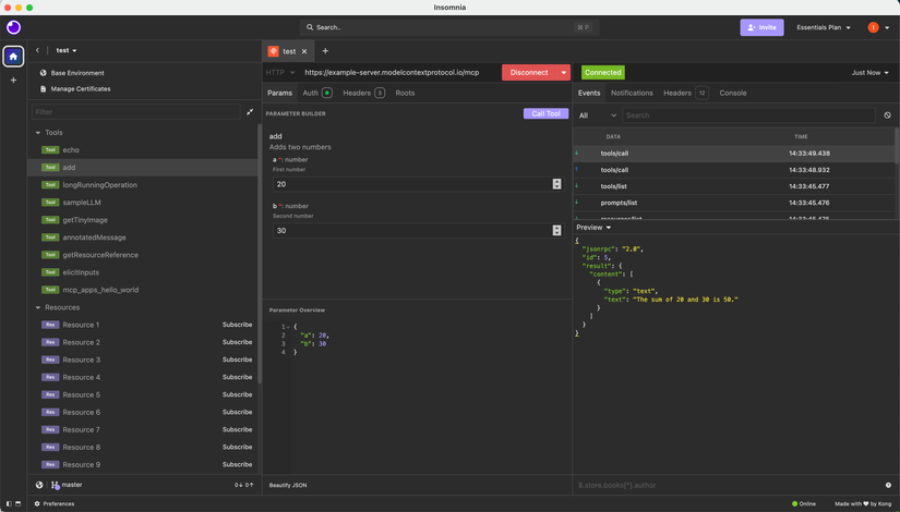
Insomnia: Tốc độ là chân ái

"Mình chỉ muốn kiểm tra kết nối nhanh", "Mình muốn đổi tham số và spam request liên tục". Những lúc như thế này, Insomnia là lựa chọn số một.
- Nhẹ.
- Nhanh.
- Phản hồi tức thì.
Trong giai đoạn bạn cần gọi tools/call liên tục để kiểm tra các edge case của logic, sự gọn nhẹ của Insomnia là một vũ khí lợi hại.
Postman: Pháo đài của sự tin cậy

Nếu bạn muốn "chia sẻ với team" hoặc "lưu lại thành bộ test suite", thì Postman vẫn là tượng đài.
Việc gom các request vào Collection giúp chuyển đổi môi trường dễ dàng, và bạn có thể tự động hóa việc kiểm tra schema của response. Nếu bạn quan tâm đến việc "MCP Server này có chạy đúng chuẩn không, cấu trúc có ổn định không?", thì sự chắc chắn của Postman sẽ mang lại cảm giác an tâm.
4. Vị trí đúng đắn của MCP Inspector

Công cụ MCP Inspector chính chủ tất nhiên là không tệ. Nhưng mình nghĩ nên coi nó là "Công cụ kiểm tra (Checker)" hơn là "Công cụ gỡ lỗi (Debugger)".
- Nó giúp xem Capabilities khai báo đúng chưa.
- Giao thức có bị lỗi gì không.
Dùng để soi "cấu trúc" thì rất tốt. Nhưng để debug logic hàng ngày trong quá trình dev, các công cụ API phổ biến sẽ mang lại trải nghiệm mượt mà và "sướng" tay hơn nhiều.
Lời kết
Rốt cuộc, debug MCP Server không phải là đi tìm cái công cụ "xịn nhất". Nó là việc "tối thiểu hóa chi phí học tập để nhận được phản hồi nhanh nhất". Đó mới là tư duy kỹ thuật.
Nếu bạn đã có sẵn "đồ nghề" API trong tay, hãy tận dụng chúng triệt để. Khi bạn nhìn thấu được giao thức bên trong, việc phát triển MCP sẽ trở nên thú vị hơn rất nhiều đấy.
All rights reserved